Change Sets
While editing your server project, you can track project modifications in the Change Sets panel, located right after the Model Browser. A change set is a related group of elements, diagrams and symbol modifications in a project that are created or modified locally and not yet committed to the server. You may have several sets for your project and commit them one by one. This feature is useful when, for example, you are working on a server project and receive a request for an immediate change. You can suspend your changes, complete the immediate task and commit the changes, after which you can resume your work on the previously suspended change set. This also applies when you are working simultaneously on different tasks that are required to be delivered as separate commits.

A set of changes made to a server project.
Editing elements
Ensure that you lock elements to enable editing.
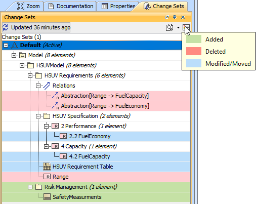
You can create as many change sets as you need. To organize and identify change sets, you may name each one. Only one change set can be active at a time. In order to create a new change set, all other change sets must be suspended. As shown in the preceding figure, colors on an element in the change set indicate whether the edit is an addition, modification or deletion. Also, you may compare differences between the base project and a project with modifications applied.
To manage an active change set
- Right click an active change set and select:
- Commit - to commit changes to the server
- Rename - to name a change set
- Suspend - to suspend a change set for further editions.
- Discard - to discard the local changes in a change set. Note: all changes will be removed and this action cannot be undone.
- Tag version with Change ID after Commit - for the Change ID to be automatically reflected in the Project History.
To manage suspended change sets
- Right click a suspended change set and select:
- Resume - to resume working with a suspended change set. Ensure that the active change set is suspended before resuming work on another change set.
- Discard - to discard the local changes in a change set. Note: all changes will be removed and this action cannot be undone.
To compare a project
- Select the active change set.
- On the toolbar of the Change Sets panel, click
. The list containing three types of comparison appears. Click Compare Projects. - The Difference Viewer dialog opens showing changes in element property values as well as detailed information of directly related elements and new relationships.
Resuming change sets in Lock-Free Editing mode
In some cases, it may not be possible to resume the suspended change sets in the Lock-Free Editing mode without taking additional steps. The reason why this happens is the detection of conflicts among the suspended changes and present project version elements. In such a case, you need to review and resolve these conflicts before you can resume the changes and continue working on them.

Resuming suspended change sets.
The project version with the suspended change set has to be opened to review and confirm the update result of the conflicting changes. You can simply do so by clicking the Review Conflicts button in the warning that appears:

Dialog asking to return to the project with the suspended change set version.
Related pages