This document describes the Application Programming Interface (API) of Cameo Simulation Toolkit, which is categorized into two fundamental APIs: (i) Java API and (ii) Action Scripts API.

The Java API is mostly used together with the MagicDraw plugin and the Action Script API is used independently for each supported model element in a MagicDraw project.
All of the Cameo Simulation Toolkit API classes are packaged in the jar file simulation_api, which is located in

  • <MagicDraw installation directory>/plugins/com.nomagic.magicdraw.simulation/simulation_api.jar

You can find the Cameo Simulation Toolkit JavaDoc file in

For more information about creating a new MagicDraw plugin, see the MagicDraw Open API user guide located in

  • <MagicDraw installation directory>/openapi/docs/MagicDraw OpenAPI UserGuide.pdf

Note

Before going through each example given in this document, make sure that simulation.jar and simulation_api.jar has been added to your IDE classpath.

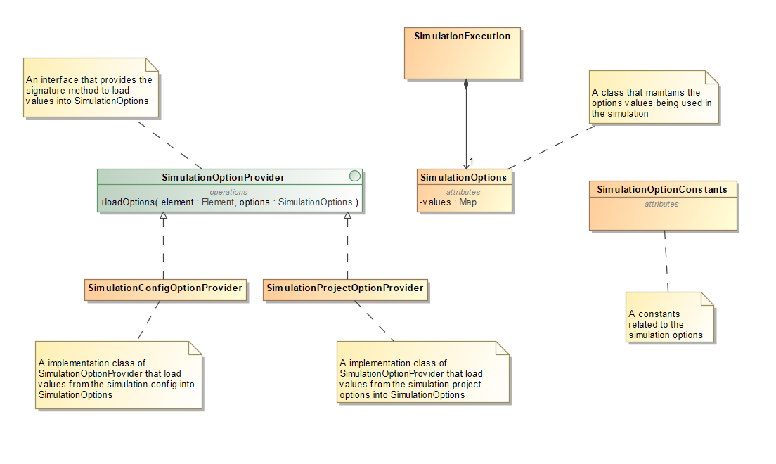
SimulationOptionProvider interface

Simulation provides an internal API so that execution can have all simulation options from the SimulationOptionProvider interface as shown in the figure below. You can use the Simulation API independently in Teamwork Cloud or other platforms without modeling tool environment, e.g., MagicDraw.

Implementation Classes of the SimulationOptionProvider interface are SimulationConfigOptionProvider (for Simulation Config) and SimulationProjectOptionProvider (for project options), both of which will be used in the SimulationOptions Class being deployed in the SimulationExecution Class. The SimulationOptionConstants Class also contains all option constant variables used in Simulation, e.g., Active Color, Silent, etc.

SimulationOptionProvider interface.

Information

You can find more details about the Simulation JavaDoc file at <MagicDraw installation directory>/openapi/docs/simulation/SimulationJavaDoc.zip.