Abbreviation
MDM
Description
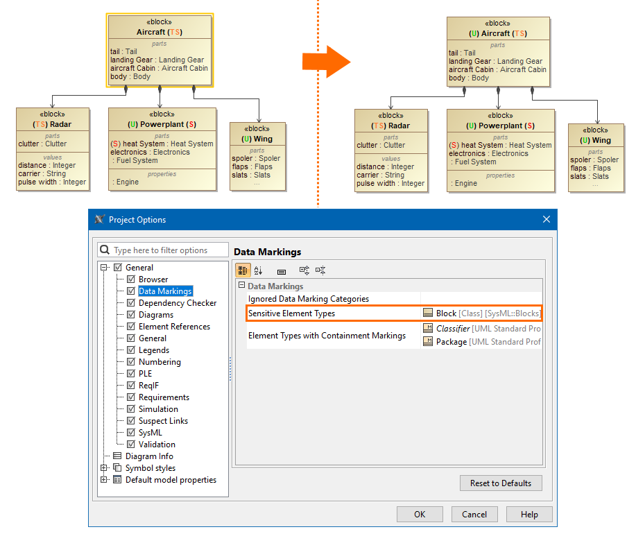
The validation rule checks if there are elements that are specified to have Data Markings in the (2026x) Sensitive Element Types project option but do not have any Data Markings added.
Severity
warning
Constrained Element
Element
Solvers
To fix this, make sure the element has an added Data Marking.
Example

The Sensitive Element Types project option is set to a Block; thus, the Block element must have an added Data Marking.
The error is resolved when the Block Aircraft is added a Data Marking.