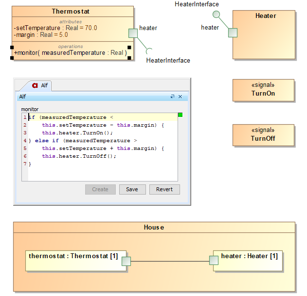
You can access a Port using the usual Alf notation for a Property. Sending a Signal or calling an Operation on the Port (consistent with the Port's type) then makes an invocation through the Port and across any Connector attached to the Port. That is, the Alf invocation is mapped into an invocation action whose onPort property is set to the target Port.

Tip

The Alf language specification requires that the type of a Port (or any Property) that is the target of a Signal send have a Signal Reception for the Signal being sent. However, the Alf Plugin implements an extension to Alf that allows the sending of a Signal without having to target a Reception. The name of the Signal being sent must be visible in the namespace of the sender, which may require that the Signal (or its containing Package) be imported. And the target Port (or other Property) must still have a type (which may be an Interface or a Class).

Using Alf to send Signals through a Port