You can delete a property chain using the shortcut menu: Remove subproperty chain.


To delete a property chain


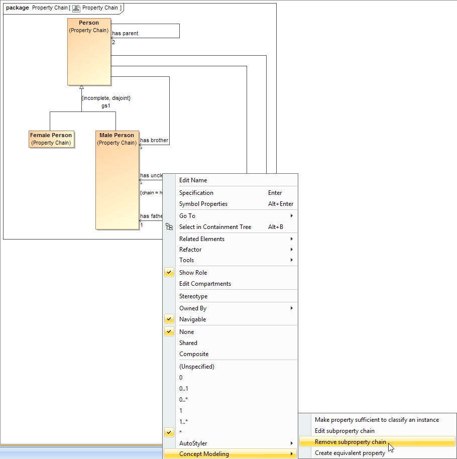
  1. Right-click a target property, e.g., has uncle, or a property chain, e.g., {chain = ...} in the diagram pane.

    Using the Remove subproperty chain shortcut menu to delete a property chain.
  2. Select Concept Modeling > Remove subproperty chain for the shortcut menu. The Concept Modeler will delete all of the properties in the selected property chain.

    Alternate Way

    1. Select Concept Modeling > Edit subproperty chain.

    2. Click on the Property Chain, then click Remove Value.


    3. Click Close.