You can use the shortcut menu option Edit subproperty chain to edit a property chain, and to add, remove, or reorder properties in a chain in the Specification window.


To edit a property chain


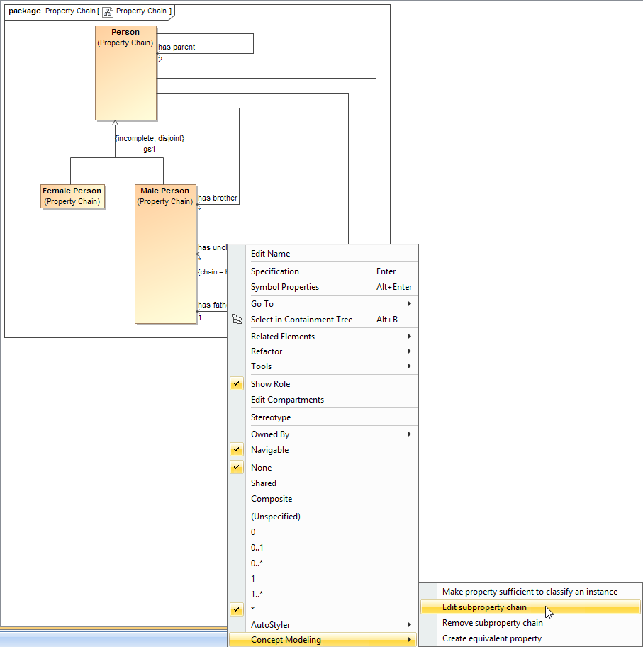
  1. Right-click a property chain, e.g., {chain = ...} in the diagram pane.

    The Edit subproperty chain shortcut menu to edit a property chain.
  2. Select Concept Modeling > Edit subproperty chain. The Specification of Property has uncle dialog of the property will open showing the property chain, e.g., {chain = ...} in the Tags section.

    The Specification window of the property "has uncle".
  3. Click the tagged value, e.g., chain = has father, has brother.
  4. Click . The Specification of Slot < > window will open.
    Editing the property chain in the Specification window.
  5. Click Value and click the properties box next to it.
  6. You can click:
     to add a property to the property chain.

     to delete a property from the property chain.

     to order the properties in the property chain.


  1. Click on .
  2. The Select Element dialog opens. Type the name of the property you want to add to the property chain. Click OK.
  3. The Specification of Element Value <> opens. Click Close.

After clicking Close, you should see the new property added onto your property chain.


  1. Click to highlight the property you would like to remove. Click .
  2. The property is removed from the property chain.
  1. Click .
  2. The Order Value dialog opens.
  3. In the Order Value dialog, select the property you want and click either Up or Down accordingly. Click OK.
  4. Click Close. The properties in the property chain have been switched.