Ontology(<http://www.semanticweb.org/wmilnor/ontologies/2018/3/ClassNotationAnalysisRow250>

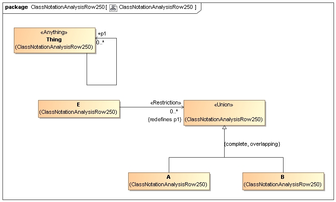
Declaration(Class(:A))
Declaration(Class(:B))
Declaration(Class(:E))
Declaration(ObjectProperty(:p1))

############################
#   Classes
############################

# Class: :E (:E)

SubClassOf(:E ObjectAllValuesFrom(:p1 ObjectUnionOf(:A :B)))


)


CODE