Ontology(<http://www.semanticweb.org/wmilnor/ontologies/2018/3/ClassNotationAnalysisRow122>

Declaration(Class(:A))
Declaration(Class(:B))
Declaration(Class(:C))
Declaration(Class(:D))
Declaration(Class(:E))
############################
#   Classes
############################

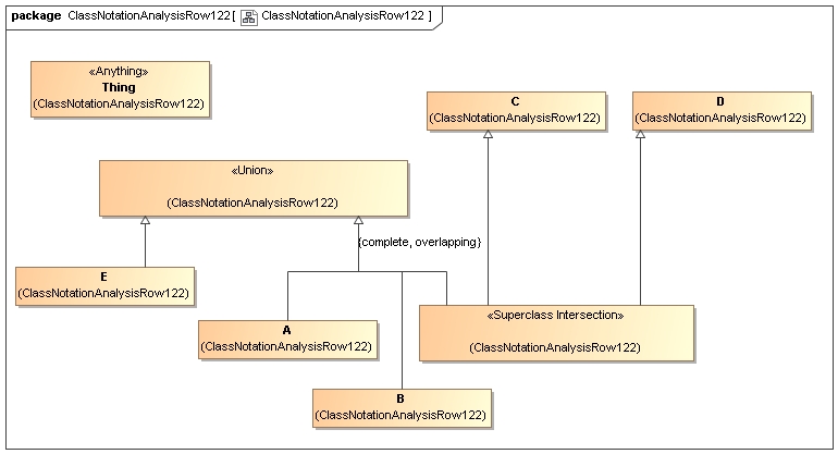
# Class: :E (:E)

SubClassOf(:E ObjectUnionOf(:A :B ObjectIntersectionOf(:C :D)))


)


CODE