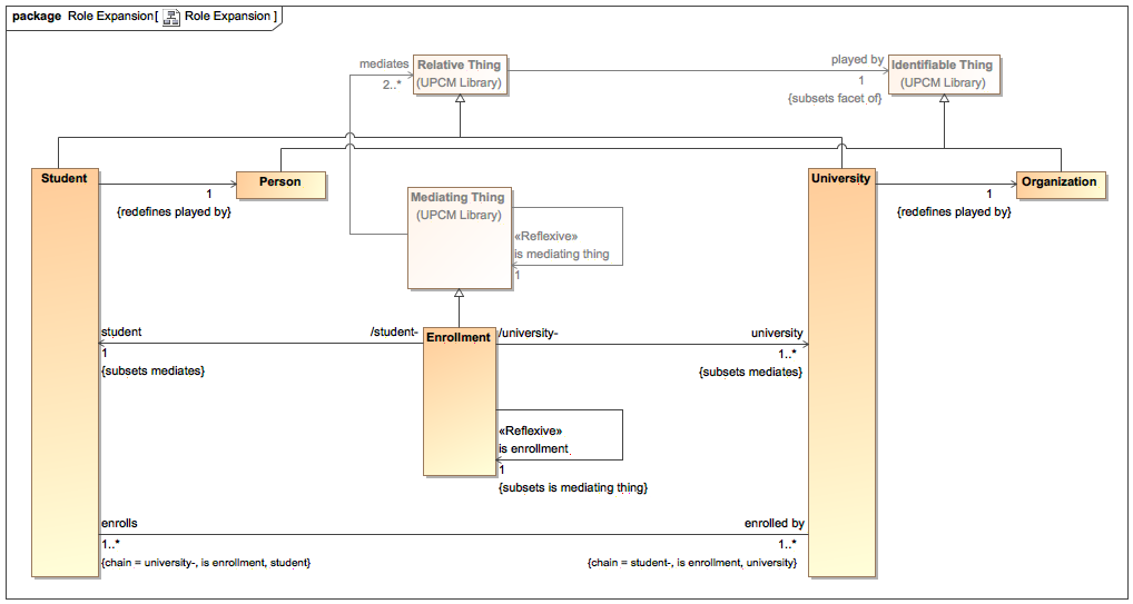
This section is meant to show the support for Association Classes, Roles, and Phases in the modeling tool's UPCM library. Think of the UPCM library as an expanded view of the diagram using Association Class, Role and/or Phase. Examples of UPCM library in the modeling tool are shown below.

Example of an Expanded UML Association Class Pattern

Example of the «Role» Pattern Expansion