Use Case Scenario sketch
This functionality is available in the Standard, Professional, Architect, and Enterprise editions.
Use Case Scenario Sketch is designed for creating the very first Use Case Scenario. After the scenario is created, you may edit it directly in the Activity diagram.
With the help of the Use Case scenario editor, you can:
- Create, review, and edit steps of the Use Case scenario by using the convenient textual values editor.
- Automatically create an Activity diagram representing the textual Use Case scenario flow. This enables you to have the textual numbered action flow and its graphical representation.
- Create the Use Case scenario from the Activity diagram for the particular Use Case and automatically represent this action flow as textual information in the Use Case scenario.

The Use Case Scenario Sketch creating in the Specification window.
The following figure depicts the same scenario represented in the Activity diagram.

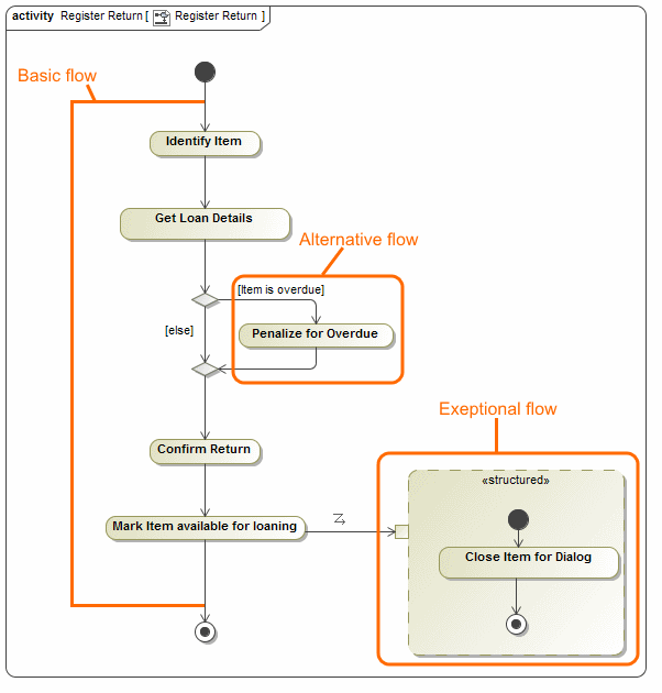
A Use Case scenario can have defined basic, alternative, and exceptional flows.
Basic flow
A basic flow represents the sequence of basic steps or actions of the Use Case scenario. You can also add steps from included or extended use cases to the flow. Each basic flow step can have one or more alternative and exceptional paths. The two figures above depict the basic flow, consisting of four steps. Letters and numbers in the brackets next to the basic flow step indicate how many alternative conditions and exceptional types that particular step has. The letter A indicates alternatives flows; the letter E indicates exceptional flows.
In an Activity diagram, the basic flow is the main path down from the initial node to the final node.
Alternative flow
An alternative flow is an alternative path of the basic flow. You can define an alternative flow from a particular step of the basic flow. The alternative flow is an alternative solution, performed after the defined condition is satisfied. The alternative flow contains steps that are executed if one or more conditions occur.
Thus, in the Use Case scenario, the alternative flow is specified by these two parameters: the alternative condition and the alternative flow steps.
The following figure shows the content of the Alternative Flow tab of the Use Case Scenario in the Use Case Specification window.

Here, the alternative flow is created for the second step of the basic flow — 2. Get Loan Details. The alternative flow has the condition named 2.1 Item is overdue. The condition contains one alternative flow step named 2.1.1 Penalize for overdue.
In the Activity diagram, the alternative flow is created between the decision and merge nodes. The alternative condition is represented as a decision node; the name of the alternative condition in the Activity diagram is the name of the decision node. In the Activity diagram, the alternative flow steps are represented as Call Behavior actions.
The alternative flow representation is shown in the activity diagram in the following figure.

In the Activity diagram, you can read the alternative flow as follows: if the item is overdue, then penalize for overdue; if not, continue to the basic flow.
Exceptional flow
An exceptional flow is an exceptional path from the particular basic flow step, or it can be a quick solution for exit. The exceptional flow contains steps that are executed if something goes wrong, such as an input from the actor that the system cannot handle. An example of this would be if the user clicks the Cancel button in the opened dialog.
In the Use Case scenario, the exceptional flow is specified by two parameters: the exception type and the exceptional flow steps.
The type of the exception object indicates the nature of the exception. Any class could be assigned as a type of the exception.
The exceptional flow steps are performed as actions when the execution occurs. The exceptional flow steps are specified for the concrete type. Normally, there is one exceptional flow (in other words, one exception type) assigned for one basic flow step. There can be any number of exceptional flow steps specified for one exception type.
The following figure shows the content of the Exceptional Flow tab of the Use Case Scenario in the Use Case Specification window.

Here, the exception flow is created for the third step of the basic flow, 3. Confirm Return. The exceptional flow has the type named 3.1 Cancel; that is, the Cancel class is assigned as the exception type.The type contains one exceptional flow step named 3.1.1 Close Item Dialog.
In the Activity diagram, the exceptional flow is connected using the Exception Handler relationship. The Exception Handler has the type specified, the same as the exception type, in our sample Cancel class. Exceptional flow steps in an activity diagram are represented as Call Behavior actions.
You can create a Use Case scenario in the Use Case Specification window using the Use Case Scenario Sketch property group, where you can specify the basic, alternative, and exceptional flows, as well as open the Activity diagram.