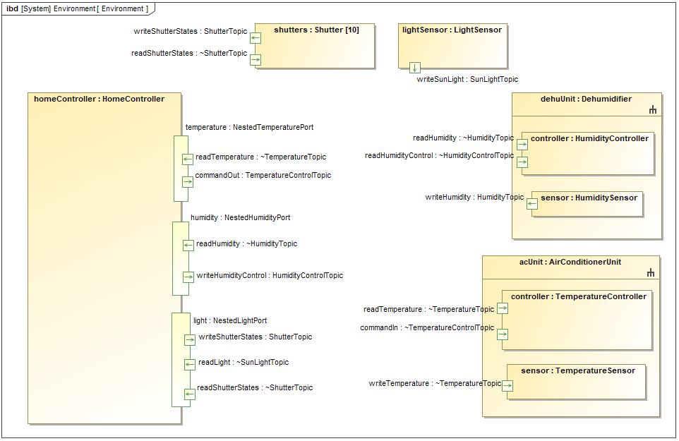
HomeControler.mdzip contains a model that describes a system that consists of an air conditioner unit, a dehumidifiers, shutters and a light sensor. The air conditioner and the dehumidifier both contain a controller and a sensor component. The system is supervised by the Home Controller whose main responsibility is to monitor data received from the components and to control them.

The SysmL Internal Block Diagram of Home Controller environment.