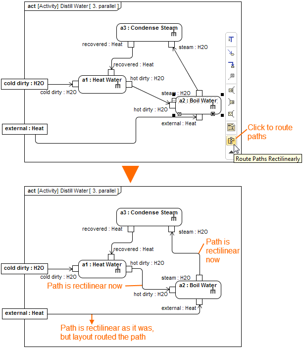
To route paths using the Route Paths Rectilinearly button, do either
- Select a path on the diagram pane and on the smart manipulator toolbar, click
. The selected path is routed rectilinearly. - Select a shape on the diagram pane and on the smart manipulator toolbar, click
. All the paths that are connected to the shape are routed rectilinearly.
