An Association Block can relate two Blocks together, as well as having an internal structure and other features of its own. The purpose of the Connector Property is to show that internal structure and features using Compartments, property paths, displaying internal structure, or other Display commands. You can specify more detail for Connectors by typing them with Association Blocks. The Connector Property is created in the model after the Connector is typed by an Association Block. The Connector Property allows representation of Association Block usages in the SysML Internal Block Diagrams.
To use the Association Block as a Connector type
- Set the Association Block as a Connector type in one of the following ways:
- In the Containment tree, select Association Block and drag it onto a Connector on the diagram pane.
- In the Containment tree, select Association Block and drag it onto a Connector on the diagram pane. Hold it down until the Tooltip appears (long drag) and drop it. From the opened menu, select the Set as Type command. - Select the Connector Property, Displaying parts and ports in SysML v1, and select internal structure fragments of Association Block to show them on the Connector Property shape.
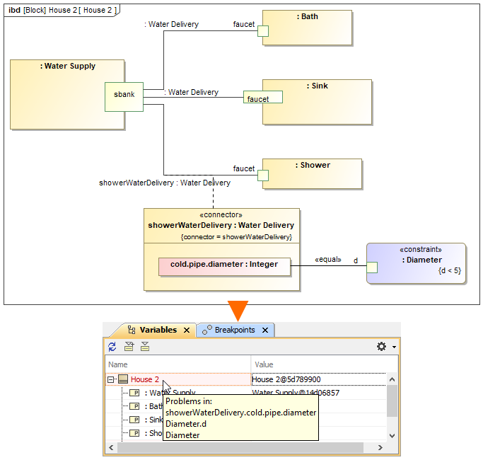
The internal structure is shown inside the Connector Property shape. See the figure below for an example.

The Connector Property shows the internal structure of the Water Delivery Association Block and is connected with the Diameter Constraint Property.