An auxiliary element is an element needed in the model but not necessarily visible in the Model Browser. Usually some profiles are marked as auxiliary and are not displayed by default in the model. You can mark the element in your model as an auxiliary as well.


To mark an element as auxiliary


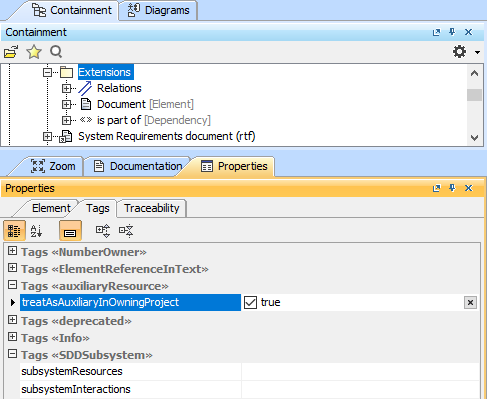
  1. Select the element in the Model Browser.
  2. In the Properties tab, select the Tags tab.
  3. Set the treatAsAuxiliaryInOwningProject tag  value to true.

Setting the tag value.


The element marked as auxiliary is visible in the Model Browser if the option Show Auxiliary Resources is selected in the Options.

The Options drop-down list.

You can specify that all auxiliary resources are shown in the model by default by specifying in the Environment Options of your tool.


To show auxiliary resources by default in your model


  1. On the main menu, click Options > Environment
  2. In the search box, type auxiliary. All auxiliary resources related properties appears in the options list.
  3. Set the Show Auxiliary Resources property value to true.