• Modeling Tools 2026x
  • Modeling Tools 2026x
  • Modeling Tools 2026x
  • Modeling Tools 2026x
  • Topics
  • Home
  • Earlier Versions
  • Magic Systems of Systems Architect / Cameo Enterprise Architecture
    • Magic Systems of Systems Architect / Cameo Enterprise Architecture
    • Magic Cyber Systems Engineer / Cameo Systems Modeler
    • Magic Software Architect / MagicDraw
  • Modeling Tools 2026x
  • General modeling features
  • Model analysis
  • Comparing projects
  • Current: Analyzing comparison results

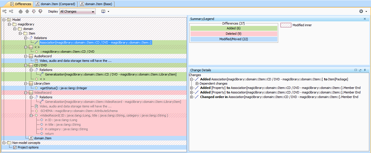
Analyzing comparison results

Comparison results are displayed in the Difference Viewer window.


Difference tree
Read about analyzing comparison results in

  • (2026x) Getting comparison summary information and changes legend
  • (2026x) Understanding content of the Differences tree
  • Inspecting element property changes in the differences Specification panel
  • (2026x) Inspecting differences in the Change details panel
  • (2026x) Displaying and navigating through differences
  • Viewing and analyzing differences of modified diagrams     
  • (2026x) Generating a project comparison differences report

 

Modeling Tools 2026x Logo
Support information / FAQ / Submit a request
Copyright © 2026 Dassault Systemes Americas Corp. • Powered by Scroll Sites and Atlassian Confluence