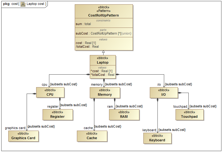
When trying to calculate total mass, cost, power, or another system dimension based on individual values of all the parts in the model, you need to apply a pattern Block to any number of Blocks or Instance Specifications by using the Rollup Pattern Wizard. It automatically applies pattern Blocks (using the Generalization) recursively, and creates property values. The procedure below describes how to apply the rollup pattern Block.
To apply the rollup pattern Block
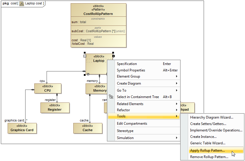
- Right-click the Block or Instance Specification to which you want to apply the rollup pattern Block.
- Select Tools > Apply Rollup Pattern.

In the Rollup Pattern Wizard, click
, and select the pattern Block you want to apply.
- Specify options:
- Apply Recursively to apply the pattern Block recursively.
- Set Role Name to set the role names of Part Properties.
- Set Subsetted Properties to set the Subsetted Properties of the Part Properties.
- Create Value Properties and Redefine to create and redefine Value Properties.
- Click OK.
The pattern Block is applied to the model elements according to selected options.
