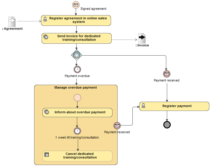
Description
A BPMN Process Diagram describes a sequence or flow of activities in an organization that shows how the business works. The diagram shows activities, events, and data that trigger or feed business activities. A BPMN Process Diagram is similar to the UML Activity diagram with a much richer set of default message types and business process styles of notations.
Example

BPMN Process diagram