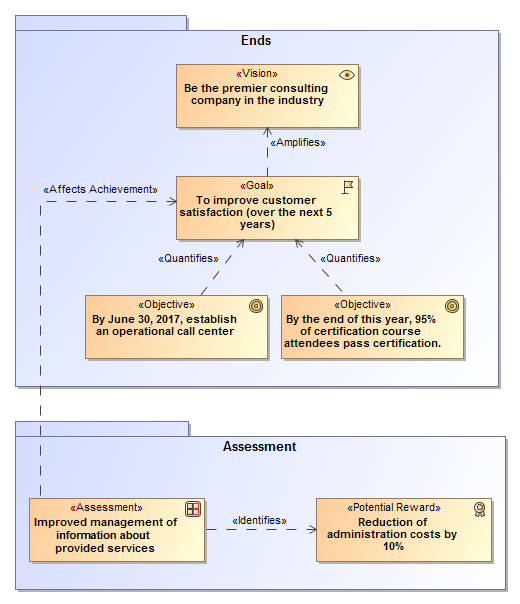
Description
The Business Motivation Model designed to develop, communicate, and manage business plans. The model identifies and defines the elements of business plans, the motivating factors to establish the business plans, and how all these factors and elements are interconnected.
Example

Business Motivation Diagram