Decomposing Blocks
You can decompose Blocks by defining their specific features with properties. Block properties are used to capture the structural relationships and values of a Block. After the Blocks are defined in the SysML Block Definition Diagram, you can decompose each Block into:
- Structural properties:
- Behavioral properties:
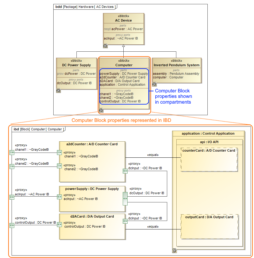
In the figure below, you can see the Computer Block decomposed into four Part Properties and three Proxy Ports. This decomposition can be shown directly in Block compartments (highlighted in blue), or it can be represented in the SysML Internal Block Diagram (highlighted in orange).

The Computer Block decomposition and its representation in SysML Internal Block Diagram.
Creating and managing Block properties
You can create and manage Block properties by using the smart manipulator or Specification window. How to create and manage Block properties >>
Creating SysML Internal Block Diagram
The Block properties are represented in the SysML Internal Block Diagram. You can create this diagram directly for the selected Block shape. How to create SysML Internal Block diagram for a Block >>
If a selected Block already has properties, the opened Display Parts/Ports dialog allows you to select which properties you want to represent.
The SysML Internal Block Diagram can also be created in many other ways, as described in the Creating diagrams page.
Representing Block Properties in SysML Internal Block Diagram
You can represent Block properties in the SysML Internal Block Diagram by using the Display Parts/Ports dialog, diagram toolbar, the shortcut menu, smart manipulator, or drag-and-drop operation. All of these are described in the Displaying parts and ports in SysML v1 page.
If you displayed nested properties, you can select the way you want to represent them. You can represent nested properties by displaying the property shape inside another property shape or by using dot notation. For detailed procedures how to work with property path notation, read the Property path notation page.
If properties have their own SysML Internal Block Diagrams, you can represent their internal structures inside shapes. How to display internal structures on structured classifiers >>
Selecting property types
The structural Block properties must have a type that may be another Block or another concept, such as integer value. How to select a property type >>
Sample model
The model used in the figure of this page is the InvertedPendulum sample model. To open this sample do one of the following:
- Download InvertedPendulum.mdzip.
- Find in modeling tool <modeling tool installation directory>\samples\SysML v1\Inverted Pendulum\Inverted Pendulum.mdzip.