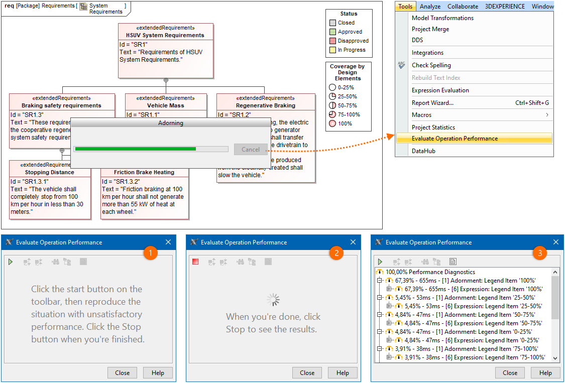
You can use the Evaluate Operation Performance functionality to see the performance diagnostics that help determine the reasons behind degraded tool performance if it is caused by the execution of expressions (e.g., derived properties, smart packages, legends, validation rules) defined in the model. Matrix and table building can also be analyzed.
To evaluate operation performance
- In the Main menu, click Tools and select Evaluate Operation Performance.
- Click the Start button.
- Run an operation whose performance you want to evaluate.
Click the Stop button when the operation is finished and you want to stop the evaluation.
The performance diagnostics are displayed in the dialog, indicating:
- The time taken to execute an expression in percentages.
- The time taken to execute an expression in milliseconds.
- The number of times the expression was executed.
- The name of the executed expression.
- The of the executed expression.

| Button | Description |
|---|
| Start the evaluation. |
| Stop the evaluation. |
| Expand the selected result recursively. |
| Collapse the selected result recursively. |
| Add the element associated with the tested expression to the search results tab. |
| Select the element associated with the tested expression in the Containment tree. |
| Export the diagnostics to a log file. |
For example, you noticed that opening a particular diagram took longer than expected. A progress bar titled "Adorning" popped up for a few seconds before the diagram opened. To know what caused this performance issue, run the Evaluate Operation Performance tool. In its dialog, click the 'Start' button, then open the diagram again reproducing the slow operation, and once it is done, click the 'Stop' button to see the results. You can use this information to investigate the particular expression and improve its efficiency.
