Keyref
Maps to a UML Attribute added into some UML Class.
- refer – to value of “refer” or “referString” TaggedValue.
- name – to Attribute name.
- id – to TaggedValue.
keyref Mapping to UML attributes
<keyref
id = ID
name = NCName
refer = OName
{any attributes with non-schema namespace…}>
Content: (annotation?, (selector, field+))
</keyref>

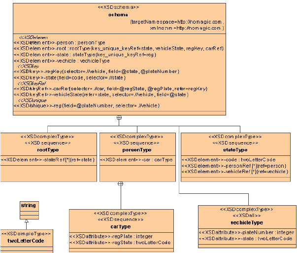
keyref UML model example.
keyref XML code sample
<xs:schema xmlns:nm = "http://nomagic.com" xmlns:xs = "http://www.w3.org/2001/XMLSchema" targetNamespace = "http://nomagic.com" >
<xs:element name = "vehicle">
<xs:complexType>
<xs:all />
<xs:attribute name = "plateNumber" type = "xs:integer" />
<xs:attribute name = "state" type = "nm:twoLetterCode" />
</xs:complexType>
</xs:element>
<xs:element name = "state">
<xs:complexType>
<xs:sequence>
<xs:element name = "code" type = "nm:twoLetterCode" /›
<xs:element ref = "nm:vehicle" maxOccurs = "unbounded" />
<xs:element ref = "nm:person" maxOccurs = "unbounded" />
</xs:sequence>
</xs:complexType>
<xs:unique name = "reg" >
<xs:annotation >
<xs:documentation>unique documentation</xs:documentation>
</xs:annotation>
<xs:selector xpath = ".//vehicle" />
<xs:field xpath = "@plateNumber" />
</xs:unique>
</xs:element>
<xs:element name = "person">
<xs:complexType>
<xs:sequence>
<xs:element name = "car">
<xs:complexType>
<xs:sequence />
<xs:attribute name "regPlate" type = "xs:integer" />
<xs:attribute name = "regState" type = "nm:twoLetterCode" />
</xs:complexType>
</xs:element>
</xs:sequence>
</xs:complexType>
</xs:element>
<xs:element name = "root">
<xs:complexType>
<xs:sequence>
<xs:element ref = "nm:state" maxOccurs = "unbounded" />
</xs:sequence>
</xs:complexType>
<xs:key name = "state" >
<xs:selector xpath = ".//state" />
<xs:field xpath = "code"
</xs:key>
<xs:keyref name = "vehicleState" refer = "nm:state" >
<xs:selector xpath = ".//vehicle" />
<xs:field xpath = "@state" />
</xs:keyref>
<xs:key name = "regKey">
<xs:annotation>
<xs:documentation>key documentation</xs:documentation>
</xs:annotation>
<xs:selector xpath = ".//vehicle" />
<xs:field xpath = "@state" />
<xs:field xpath = "@plateNumber" />
</xs:key>
<xs:keyref name = "carRef" refer = "nm:regKey">
<xs:annotation>
<xs:documentation>key ref documentation</xs:documentation>
</xs:annotation>
<xs:selector xpath = ".//car" />
<xs:field xpath = "@regState" />
<xs:field xpath = "@regPlate" />
</xs:keyref>
</xs:element>
<xs:simpleType name = "twoLetterCode">
<xs:restriction base = "xs:string" />
</xs:simpleType>
</xs:schema>