L4 Logical Activities
Description
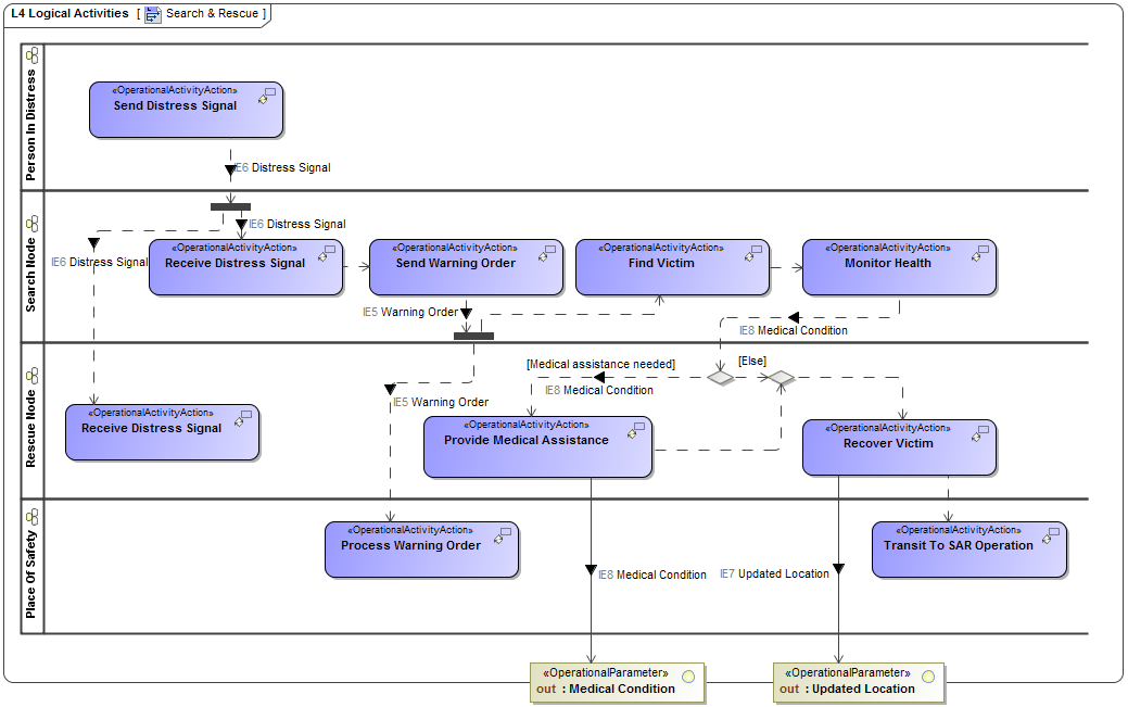
The L4 Logical Activities view describes the operations that are normally conducted in the course of achieving a mission or a business goal. It describes operational activities (or tasks), Input/Output flows between activities and to/from activities that are outside the scope of the Architecture. An operational activity is a logical process, specified independently of how it is carried out. To maintain this independence from implementation, logical nodes in L2 are used to represent the structure which carries out the operational activities. Operational activities are realized as functions (P4) which are the “how” to the Operational Activities’ “what”. That is, they are specified in terms of the resources that carry them out.
The L4 activity models describe the business processes associated with the architecture, as well as the:
- Relationships or dependencies among the business processes.
- Information exchanged between business processes.
- External interchanges (from/to business processes that are outside the scope of the model).
The L4 view may be used to:
• Clearly delineate lines of responsibility for activities when coupled with L2 - Logical Scenario.
• Uncover unnecessary Operational Activity redundancy.
• Make decisions about streamlining, combining, or omitting activities.
• Define or flag issues, opportunities, or operational activities and their interactions (information flows among the activities) that need to be scrutinised further.
• Provide a necessary foundation for depicting activity sequencing and timing in L8 - Logical Constraints, L5 - Logical States, and L6 - Logical Sequence.
Implementation
The L4 view can be represented using:
- L4 Logical Activities diagram for Operational Activity Flows. This diagram is based on the UML Activity diagram.

- L4 Logical Activities Taxonomy diagram for Operational Activity hierarchies. This diagram is based on the UML Class diagram.

- L4 Logical Activities (BPD) diagram.
- UML Class diagram.
- UML Activity diagram.
- SysML Block diagram.
- SysML Activity diagram.