OV-5 Operational Activity Model
Description
The OV-5a and the OV-5b describe the operations that are normally conducted in the course of achieving a mission or a business goal. It describes operational activities (or tasks); Input/Output flows between activities, and to/from activities that are outside the scope of the Architectural Description.
The OV-5a and OV-5b describes the operational activities that are being conducted within the mission or scenario.
The OV-5a and OV-5b can be used to:
- Clearly delineate lines of responsibility for activities when coupled with OV-2.
- Uncover unnecessary Operational Activity redundancy.
- Make decisions about streamlining, combining, or omitting activities.
- Define or flag issues, opportunities, or operational activities and their interactions (information flows among the activities) that need to be scrutinized further.
- Provide a necessary foundation for depicting activity sequencing and timing in the OV-6a Operational Rules Model, the OV-6b State Transition Description, and the OV-6c Event-Trace Description.
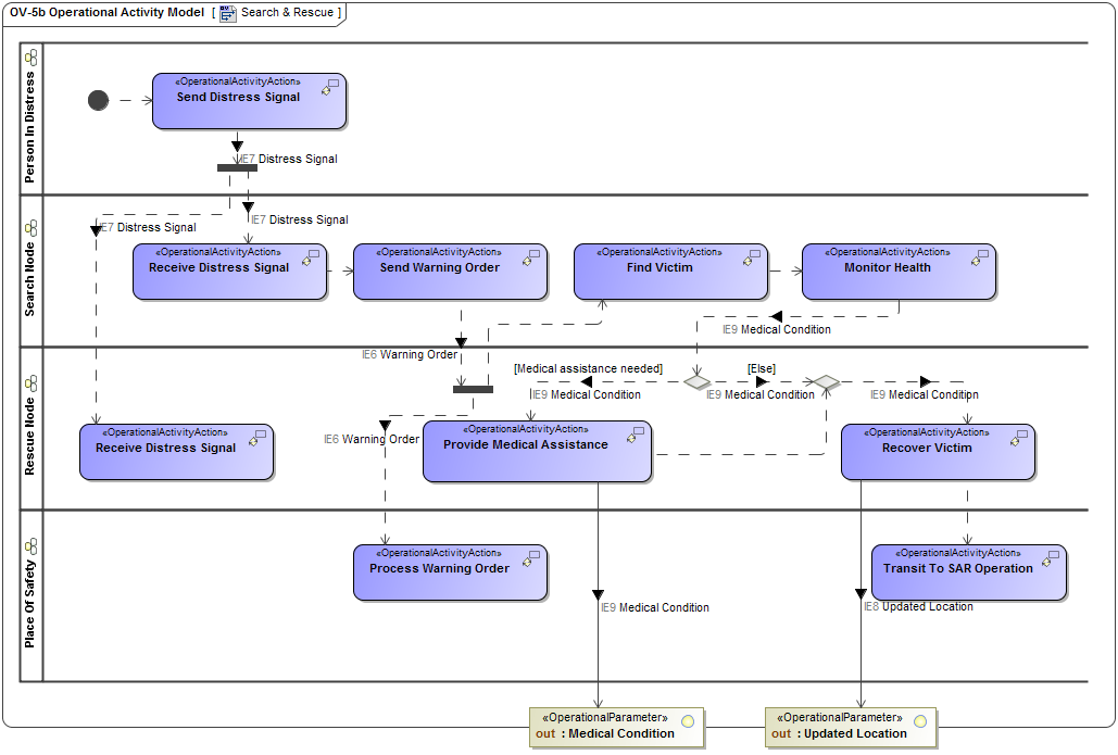
The OV-5b describes the operational, business, and defense portion of the intelligence community activities associated with the Architectural Description, as well as the:
- Relationships or dependencies among the activities.
- Resources exchanged between activities.
- External interchanges (from/to business activities that are outside the scope of the model).
An Operational Activity is what work is required, specified independently of how it is carried out. To maintain this independence from implementation, logical activities and locations in OV-2 Operational Resource Flow Description are used to represent the structure which carries out the Operational Activities. Operational Activities are realized as System Functions (described in SV-4 Systems Functionality Description) or Service Functions (described in SvcV-4 Services Functionality Description) which are the how to the Operational Activities what, i.e., they are specified in terms of the resources that carry them out.
The intended usage of the OV-5a and OV-5b includes:
- Description of activities and workflows.
- Requirements capture.
- Definition of roles and responsibilities.
- Support task analysis to determine training needs.
- Problem space definition.
- Operational planning.
- Logistic support analysis.
- Information flow analysis.
Implementation
OV-5 can be represented using:
- OV-5a diagram for Operational Activity hierarchies. This diagram is based on the UML Class diagram.

- OV-5b diagram for Operational Activity flows. This diagram is based on the UML Activity diagram.

- UML Class diagram.
- UML Activity diagram.
- SysML Block diagram.
- SysML Activity diagram.
You can also create OV-5 Business Process Diagram (BPD). In order to do that, use the Cameo Business Modeler plugin.
The OV-5 and OV-2 Operational Resource Flow Description model are, to a degree, complements of each other. The OV-5 focuses on the operational activities whereas OV-2 Operational Resource Flow Description model focuses on the operational activities in relation to locations. Due to the relationship between locations and operational activities, these types of models should normally be developed together.
Related elements
- Operational Activity
- Operational Parameter
- Operational Performer
- Is Capable To Perform
- Capability
- Maps To Capability
- Operational Information
- Resource Artifact
- Software
- Capability Configuration
- Organization
- Post
- Geo Political Extent Type
- Operational Activity Action
- Operational Control Flow
- Operational Object Flow
- Operational Exchange
Related procedures