Enabling suspect links tracking applies the <<track>> stereotype to the relationships. It is applied to the relationships automatically right after enabling the suspect links tracking, changing the tracking scope, or creating a new relationship (in the case when suspect links are already enabled) if the following criteria are satisfied:

  • The relationship type is Satisfy, Verify, Refine, or deriveReq. If custom suspect links tracking is created, the relationship type, direction, source, and target element types should be as defined in the configuration.
  • The relationship itself and the relationship's source and target elements are under the specified tracking scope.

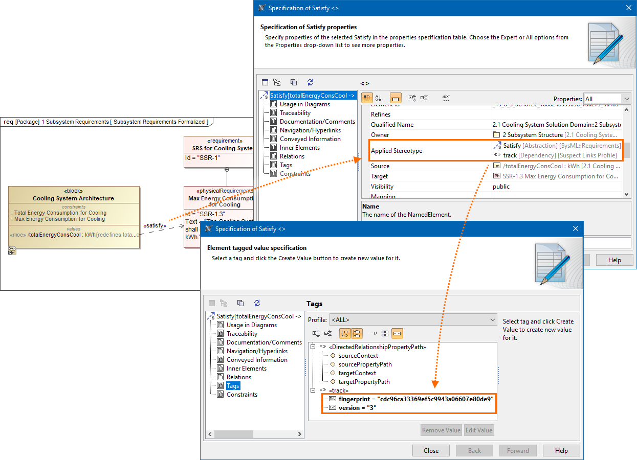
The stereotype contains fingerprint and version tags:

  • fingerprint: is used to indicate that changes occurred at the end of a relationship. In other words, the fingerprint is used to highlight that relationship is suspected.
  • version: is used to get the Teamwork Cloud server project version, which should be compared to the latest in order to identify what changes occurred in the linked elementIn other words, the version is used when the action "Show Changes" is performed on a suspected link.