Parametric diagram is designed to describe mathematical equations by modeling elements, e.g. to count breaking distance of a vehicle.
Parametric diagram can be defined as restricted forms of Internal Block diagrams. They are similar to SysML Internal Block Diagram except that the only connectors allowed are Binding Connectors, each having at least one end connected to a Constraint Parameter.
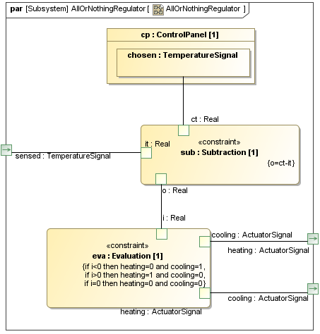
A Parametric diagram includes the usage of a Constraint Block to constrain the properties of another Block. It contains Constraint Properties and constraint parameters as well as other properties from within that internal block context. All properties displayed, other than the constraints themselves, must either be bound directly to a Constraint Parameter or contain a property that is bound to a Constraint Parameter (through any number of containment levels). A Constraint Block generally contain many constraints, each of them containing many Constraint Parameters.
Constrained Properties typically have simple value types that can also carry units, quantity kinds, and probability distributions. This allows for a Value Property that may be deeply nested within a containing hierarchy to be referenced at the outer containing level. The context for the usages of Constraint Blocks must also be specified in a parametric diagram to maintain the proper namespaces for the nested properties.
The state of the system can be specified in terms of the values of some of its properties. A change in state will result in a different set of constraint equations to be recalculated. This can be accommodated by specifying constraints that are conditioned on the value of the property with state. Parametric diagrams can be used to support trade-off analysis. A Constraint Block can define an objective function to compare alternative solutions.
