Using QUDV model library
Description of the QUDV model library
This model library is designed so that extensions to ISQ and SI can be represented, as well as any alternative systems of quantities and units.
The SysML QUDV library:
- Complies with International Vocabulary of Metrology (VIM 3rd edition).
- Includes ISO/IEC 80000 definitions of base quantities and units to provide semantics for computer-based dimensional analysis.
The QUDV (Quantity Unit Dimension Value) library is introduced in OMG SysML V1 Specification: Annex E: Non-normative Extensions > E.5 Model Library for Quantities, Units, Dimensions, and Values (QUDV).

Description of sub-libraries
Sub-libraries are located in the modelLibraries folder in the installation directory of your modeling tool. The SysML plugin consists of those sub-libraries:
ISO-80000.mdzip. The ISO-80000 model library consists of specific quantities and units that are defined by ISO 80000. Full details of ISO-80000 Library Model definitions are available in OMG SysML V1 Specification: Annex E: Non-normative Extensions > E.6 Model Library of SysML Quantity Kinds and Units for ISO 80000.
- The ISO-80000 library is loaded by default in the MagicGrid Blank and MagicGrid QuickStart projects.
- If you work with projects older than version 18.0, which use the QUDV library and SysML 1.3 library, the ISO-80000 library will not be compatible.
ISO-80000-Extension.mdzip. The ISO-80000-Extension library extends the ISO-80000 library with the collection of imperial, nautical, and common units.
The ISO-80000-Extension library is loaded by default in the MagicGrid Blank and MagicGrid QuickStart projects.
QUDV.mdzip. The QUDV model library consists of the main definitions of the new units and quantity kinds system as specified in OMG SysML Specifications, such as SimpleUnit, SimpleQuantityKind, DerivedUnit, DerivedQuantityKind, AffineConversionUnit, UnitFactor, QuantityKindFactor, and many more. Full details of ISO-80000 Library Model definitions are available in OMG SysML V1 Specification: Annex E: Non-normative Extensions > E.5 Model Library for Quantities, Units, Dimensions, and Values (QUDV).
SI Value Type Library.mdzip. The SysML Plugin provides a model library that contains predefined value types. You can use them for typing the Value Properties in your SysML model. These value types use the units and quantity kinds defined in the QUDV model library.
Name Unit Quantity Kind A ampere : SimpleUnit electricCurrent : SimpleQuantityKind A/m amperePerMeter : DerivedUnit magneticFieldStrength : DerivedQuantityKind A/m² amperePerSquareMeter : DerivedUnit
currentDensity : DerivedQuantityKind Bq becquerel : DerivedUnit radionuclideActivity : DerivedQuantityKind C coulomb : DerivedUnit electricCharge : DerivedQuantityKind cd candela : SimpleUnit luminousIntensity : SimpleQuantityKind cd/m² candelaPerSquareMeter : DerivedUnit
luminance : DerivedQuantityKind F farad : DerivedUnit capacitance : DerivedQuantityKind Gy gray : DerivedUnit absorbedDose : DerivedQuantityKind H henry : DerivedUnit inductance : DerivedQuantityKind Hz hertz : DerivedUnit frequency : DerivedQuantityKind J joule : DerivedUnit energy : DerivedQuantityKind K kelvin : SimpleUnit thermodynamicTemperature : SimpleQuantityKind kat katal : DerivedUnit catalyticActivity : DerivedQuantityKind kg kilogram : SimpleUnit mass : SimpleQuantityKind kg/m³ kilogramPerCubicMeter : DerivedUnit
massDensity : DerivedQuantityKind lm lumen : DerivedUnit luminousFlux : DerivedQuantityKind lx lux : DerivedUnit illuminance : DerivedQuantityKind m meter : SimpleUnit length : SimpleQuantityKind m/s meterPerSecond : DerivedUnit velocity : DerivedQuantityKind m/s² meterPerSecondSquared : DerivedUnit
acceleration : DerivedQuantityKind mol mole : SimpleUnit amountOfSubstance : SimpleQuantityKind mol/m³ molePerCubicMeter : DerivedUnit amountOfSubstanceConcentration : DerivedQuantityKind
m² squareMeter : DerivedUnit area : DerivedQuantityKind m³ cubicMeter : DerivedUnit volume : DerivedQuantityKind m³/kg cubicMeterPerKilogram : DerivedUnit
specificVolume : DerivedQuantityKind m־¹ reciprocalMeter : DerivedUnit waveNumber : DerivedQuantityKind N newton : DerivedUnit force : DerivedQuantityKind Pa pascal : DerivedUnit pressure : DerivedQuantityKind rad radian : DerivedUnit planeAngle : DerivedQuantityKind s second : SimpleUnit time : SimpleUnit S siemens : DerivedUnit electricConductance : DerivedQuantityKind sr steradian : DerivedUnit solidAngle : DerivedQuantityKind Sv sievert : DerivedUnit doseEquivalent : DerivedQuantityKind T tesla : DerivedUnit magneticFluxDensity : DerivedQuantityKind V volt : DerivedUnit electricPotentialDifference : DerivedQuantityKind W watt : DerivedUnit power : DerivedQuantityKind Wb weber : DerivedUnit magneticFlux : DerivedQuantityKind °C celciusTemperature : AffineConversionUnit
celciusTemperature : DerivedQuantityKind Ω ohm : DerivedUnit electricResistance : DerivedQuantityKind SIDefinitions.mdzip. The SI Definitions library consists of predefined units and quantity kinds in QUDV system that you can use in your model. You can customize the units and value types.
SISpecializations.mdzip. The SI Specializations library consists of a diagram (and Blocks). It demonstrates how to extend the current QUDV system.
SysML_SI_Definitions_Library.mdzip.
QUDV_SysML1.4.mdzip.
Loading the ISO 80000 library
If you want to use the full ISO 80000 library in your project, you can:
- Load it manually for a separate main projects.
- Set the ISO 80000 library usage options each time when opening the main project.
To load the full ISO 80000 library for a separate project, do either of the following:
- Select the value in Compartment area and click the ISO button on smart manipulator toolbar.

- Click
in the Containment tree and select the Show Auxiliary Resources option. The ISO-80000 package appears in the Containment tree. Right-click it and select Project Usages > Load.
All standard units and value types are loaded.
To specify the ISO80000 library usage each time when opening the main project
- On the main menu, select Options > Project Usages.
- On the right side of the Used Projects dialog, select the ISO-80000.mdzip package.
- On the left side of this dialog, in the Load Mode area, select the desired mode:
- Always load - the library is always loaded when the main project is opened.
- Autoload - the library is not loaded when the main project is loaded. The modeling tool monitors user activities in the project and loads the particular used project on the demand by the project.
- Autoload with prompt - this mode is similar to the Autoload mode. The difference is that the modeling tool asks the user for confirmation before loading it.
- Manual load - the library is not loaded when the main project is loaded. The model integrity is not broken, as all required elements of the used project exist as simplified versions (that is, loaded as proxies) of the elements are used in the project. This load mode is recommended for all used projects that are stable or rarely modified. - Click OK.
- Reload the main project.
The ISO-80000.mdzip package is used in the main project according to the selected mode.
Loading the basic units from ISO 80000 library
You can load only the basic SI, US customary, naval, and imperial units from the ISO-80000 and ISO-80000-Extension libraries instead of the whole library.
To load the basic units from the ISO 80000 library
- When creating a new SysML project, set the Use Basic Units Library option value to true.

- Directly on the Value Property symbol: select the Value Property symbol and click the ISO button on the smart manipulator toolbar.

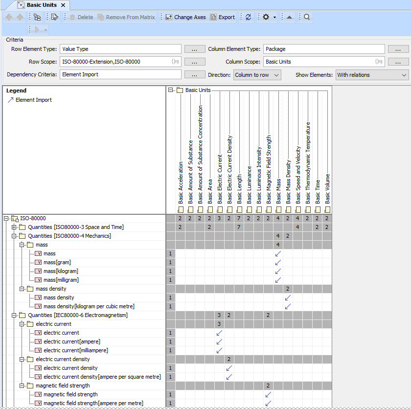
The basic units library is loaded, including two Basic Unit Categories and Basic Units Dependency Matrices.
The Basic Unit Categories and Basic Units matrices, shown in the following figure, allow you to manage imports for a project. You can create or delete the relationships in the matrices in order to include or remove the units you have to use. Learn how to modify a Dependency Matrix >>

Related pages