Description
The SV-2 series of views specifies the internal communications networks and pathways that link systems, and provides details regarding their configuration.
Implementation
SV-2 can be represented using:
- A SV-2 diagram which is based on the UML Class diagram.
- A SV-2 diagram which is based on the UML Composite Structure diagram.
- A UML Class diagram.
- A UML Composite Structure diagram.
- A SysML Block Definition diagram.
- A SysML Internal Block diagram.
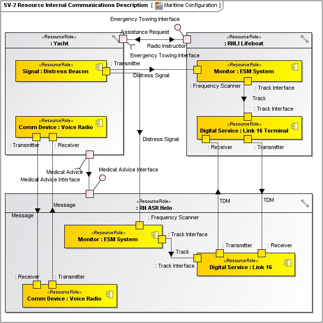
Sample

SV-2 Resource Communications Description
Related views
Any protocol and Standard referred to in an SV-2 diagram must be defined in the TV-1 Technical Standards View.