Magic Software Architect / MagicDraw
Released on: June 29, 2020
The new release presents significant Licensing, Installation, and Other Changes. Additionally, it adds improvements to the Project Statistics tool.
Users can now handle conflicts by Resolving Conflicting Changes Automatically in Merge in Collaborative modeling, and major Memory Consumption Improvements in Merge have been made.
Last but not least, a number of key issues detected in earlier versions, including those affecting modeling tool performance, have been fixed.
Download the newest MagicDraw version at nomagic.com or contact your sales representative. Don't forget to give us your feedback on LinkedIn, Twitter, or Facebook. For further information, please check the latest documentation and additional resources.
Modeling and Infrastructure
Licensing, Installation, and Other Changes
The 19.0 SP4 release introduces important changes that affect licensing, installation, and other services you use directly from the modeling tool.
Learn more about the implemented changes >>
Project Statistics
You can now contribute to improving the performance of the modeling tool and modeling experience. Simply export the Project Statistics report that is based on the quantitative data collected from your project and then share it with us.

Exporting project statistics
Learn more about Project Statistics >>
Collaboration
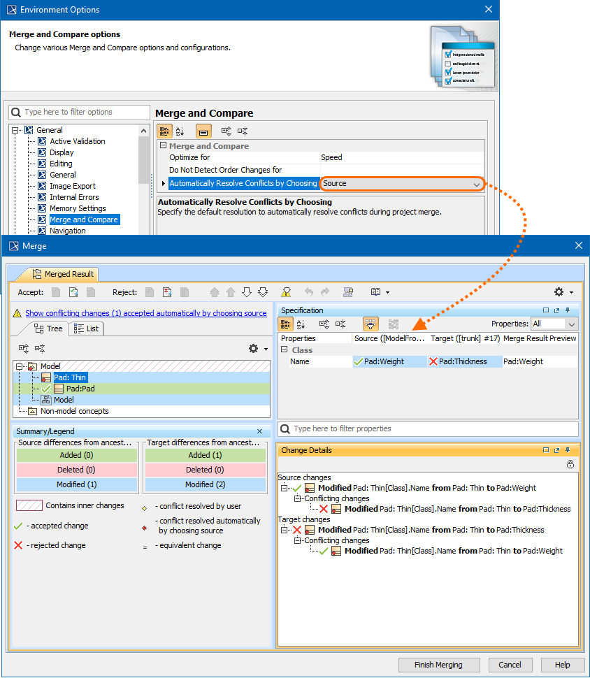
Resolving Conflicting Changes Automatically in Merge
Handle Merge conflicts more efficiently by tailoring the Merge behavior to your needs! From now on, in the Environment options dialog, you can specify either the Source or Target to be the default resolution when dealing with conflicting changes.

Automatically choosing Source as the default resolution during merge
Learn more about resolving conflicting changes automatically >>Memory Consumption Improvements in Merge
The latest release brings significant improvements to the Project Merge memory consumption. Specifically, with multiple optimizations in place, we reduced the memory footprint by 25%-40%, compared to version 19.0 SP3. The effect may vary from model to model, depending on the model's size, as well as the number and type of changes themselves.

Comparing memory consumption between different versions
Other Features
Report Wizard
- Bookmark functions for creating Microsoft Word references and hyperlinks are now available. Learn more about Bookmark tool >>
- You can sort elements that correspond to the Containment tree order. Learn more how to use this sorter tool >>
Key Issues Fixed
The following key issues have been fixed with this version:
- No error occurs when uploading generated report files to the server through FTP and SSL in Report Wizard.
- The problem of the Dependency Matrix template displaying incomplete allocated dependencies in Report Wizard has now been solved.
- TWC projects that automatically used a system/standard profile while being used by a non-system/standard usage can now be exported into .mdzip.
- The direction of Item Flow can now be changed.
- Diagram validation is now faster in larger projects.
- The Transformation Wizard performance problems have been fixed.
- A new nested Instance is no longer created instead of being reused during the data import from Excel.
- Dialog overlapping no longer occurs when several dialogs are opened on MAC.
You can check the list of publicly available issues or your own reported issues fixed in MagicDraw 19.0 SP4.
Note: You will be required to login. Use the same username and password as for www.nomagic.com.