Magic Cyber Systems Engineer / Cameo Systems Modeler
Released on: June 4, 2021
The 2021x Refresh1 release comes with Behavior to Structure synchronization, Contextual Relationships enhancements, and other improvements. Also, introduces Dymola integration allowing you to run Dymola commands, a possibility to use HTML widgets in UI mockups, a way to terminate streaming Activities by output parameter multiplicity, and new parameters for simulation via command-line. Additionally, performance in large Magic Collaboration Studio projects has been significantly improved.
Moreover, this release adds yet another set of performance, integration, general modeling, and collaboration improvements.
Collaborative modeling has been extended to assess the impact of element modification or deletion in other projects an element is used in, enable users to conveniently organize projects into the nested categories, customize the representation of Magic Collaboration Studio users in the modeling tool, and quickly return to the Merge dialog to change the merge decisions.
To download the latest version, see Downloading installation files. For further information, check the product documentation.
2021x Refresh1 Hot Fix 2 available
Due to the Apache Log4j vulnerability issues, the 2021x Refresh1 HF2 has been released on March 4, 2022. The HF2 addresses Log4j 1.x and 2.x versions.
For more information, see CATIA Magic and No Magic products affected by Log4j vulnerability - CVE-2021-44228, CVE-2021-45046, CVE-2021-44832.
Also, see the Knowledge Base article at https://kb.dsxclient.3ds.com/mashup-ui/page/resultqai?id=QA00000102301e.
2021x Refresh1 Hot Fix 1 available
Due to the Apache Log4j vulnerability issues, the 2021x Refresh1 HF1 has been released on December 22, 2021. The HF1 addresses Log4j 2.x versions.
For more information, see CATIA Magic and No Magic products affected by Log4j vulnerability - CVE-2021-44228, CVE-2021-45046, CVE-2021-44832.
Also, see the Knowledge Base article at https://kb.dsxclient.3ds.com/mashup-ui/page/resultqai?id=QA00000102301e.
Hot Fix version compatibility
The version and Hot Fix number of a modeling tool and its plugins must be the same. After installing the Hot Fix version of a modeling tool, select the same Hot Fix version when downloading its plugins. The modeling tool will not work correctly if you install plugins of a different version and/or Hot Fix number.
SysML Features
Behavior to Structure Synchronization
You can now keep your Internal Block diagram (IBD) consistent with Activities with less effort! Our brand new behavior-to-structure synchronization allows you to validate Part Properties in an IBD to check whether Proxy Ports exist and are typed by compatible Interface Blocks based on flows found in Activities. As a result, instead of manually updating IBDs to be consistent with Activities, coherence between them is ensured by automatically detecting inconsistencies and providing the user with the solvers to handle each inconsistency individually.

Synchronizing IBD based on Activities.
Learn more about behavior to structure synchronization >>
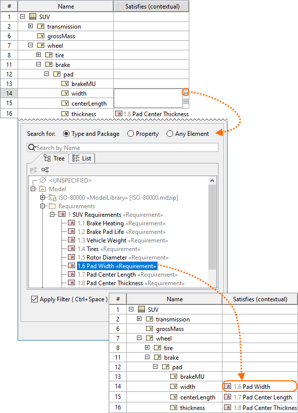
Contextual Relationships Enhancements
Contextual Relationships have undergone major improvements! From now on, you can create contextual relationships directly in structure tree view tables and represent data in table columns by considering the usage context of the row elements.

Creating contextual relationships in tables.
Additionally, for a more compact Internal Block Diagram (IBD) view, you can now represent contextual relationships in the Element Properties compartment of the element shape.

Displaying contextual relationships in the element compartment.
Learn more about creating and displaying contextual relationships >>
Other Enhancements
- In earlier versions, the Show Parts filter was hard to use in larger projects: only a limited list of connectors was visible; and identifying the connectors was difficult in some cases. This version brings enhancements that will allow easy searching, identification, and selection of all connectors outgoing from the parts. Using this dialog, you can easily filter connectors and choose which ones should be displayed in the table or hidden from it. Learn more >>

Simulation
Dymola Integration
Magic Model Analyst 2021x Refresh1 introduces a new tool-to-tool integration with a locally installed Dymola. When integrated, a remote Dymola command interface is plugged as a new “Dymola” language and can be used anywhere expressions are allowed (OpaqueExpressions, OpaqueActions, etc.). You can also exchange variable values, trigger external Modelica model simulation, manipulate data files, export models to FMU, and run any other Dymola command.
To learn more about available built-in commands, read Dymola User Guide or type ‘help’ in the Dymola console.

Dymola integration.
Learn more about Dymola integration >>
HTML Widgets in UI Mockups
The previous version of Magic Model Analyst introduced a possibility to integrate HTML widgets into diagrams for simulation. If you have enjoyed this new feature, we have good news - now you can use widgets in UI mockups to improve the visual aspect of UI simulations as well.

HTML widgets integrated in a UI mockup.
Learn more about using widgets in UI mockups >>
Performance Improvements in Large Magic Collaboration Studio Projects
Model initialization, simulation performance, and memory usage in large projects have been significantly improved (up to 3-4 times).
Project Option for Terminating Streaming Activities
Now you can terminate the execution of an Activity with streaming output parameters by specifying the output parameter multiplicity. When the Terminate Streaming Behaviors by Output Parameter Multiplicity project option (or Simulation Configuration property) is set to true, the execution of a streaming Activity will be terminated when the cumulative number of values posted to its output parameters is equal to the parameter multiplicity upper bound.

The highlighted simulation project option allows you to terminate Activities with streaming output parameters by output parameter multiplicity.
New Parameters for Simulation via Command-Line
This version introduces new optional arguments for the "simulate" command. These arguments will allow you to:
- Specify input parameters with their values.
- Specify the properties file with input parameters.
- Specify the properties file defining what output parameters should be obtained after the simulation.
- Specify the properties whose values should be obtained after the simulation.
- Specify the properties file that will store output parameters with their values.
Performance Improvements
Numbering validation
Project opening now takes less time as a result of boosting numbering validation efficiency.
A chart comparing the project opening speed in 2021x and 2021x Refresh1 SysML projects with 0.5M, 1M, 2M, and 5M elements.
Element selection
Further improvements have been introduced to element selection (i.e., the Select Element dialog and drop-down lists) performance. The stereotyped element search is now performed approximately 20-200 times faster.
Import from another project
Projects can be imported much faster as the import operation now works more like Copy/Paste rather than Merge.

A chart comparing the sample project import speed in 2021x and 2021x Refresh1 SysML projects with 0.5M and 1M elements.
Time consumption on large server projects
Report Wizard now utilizes significantly less time on large server projects using the Web Publisher 2.0 template, in comparison with the 2021x version.
A chart displaying the results of performance testing between SysML project 5M and 10M sizes in the whole elements scope.
Ignoring Smart Package Calculation in Tables and Matrices
Depending on the complexity and the total number of Smart Packages within the specified scope in tables and matrices, significant performance degradation can be caused while building tables and matrices. Since the 2021x Refresh1, the inner Smart Packages are no longer calculated by default unless you turn on the Include Additional Content option. Consequently, tables and matrices are now built faster. 
The contents of a Smart Package that falls within the specified scope is excluded when building a table.
Refreshing Smart Package contents on demand
You can now suspend the automatic Smart Package contents recalculation in the background to enhance performance by simply changing the Smart Package state to Frozen. As a result, elements are no longer automatically added to the Smart Package contents; however, the dynamic contents can still be refreshed on demand by clicking the button.

Refreshing the Smart Package contents on demand.
Learn more about freezing the contents of Smart Packages >>
Four SysML projects in 2021x that were used to run the performance tests, ranging from 0.5M to 5M in size, are equal in size to projects of earlier versions with sizes ranging from 1M to 10M.
Integrations
Importing Variability Data From the ENOVIA Model Definition Application
Import variability data to your modeling tool project directly from the 3DS ENOVIA Model Definition application on the 3DEXPERIENCE platform. The 3DEXPERIENCE ENOVIA Model Definition Integration plugin is available for your modeling tool (together with the Product Line Engineering plugin).

Learn more about importing ENOVIA models >>
Learn more about authenticating with 3DEXPERIENCE platform >>
Modeling and Infrastructure
Tree View in Select Element Drop-Downs and Quick Find
Quick Find and Type Selection drop-downs have been enhanced with the Tree view. In cases when multiple elements share the same name, it will no longer be confusing as to which one to select: all you need to do is switch to the Tree view to identify the element's place in the model hierarchy.

Switching between the Tree and List views to find the needed element faster.
Other Improvements
- The 3DEXPERIENCE menu item groups all available integrations with the 3DEXPERIENCE platform. When you install plugins that support integration with the platform, all their available functionalities will be added under the 3DEXPERIENCE menu. Learn more about authentication with the 3DEXPERIENCE platform >>

Since the UsageInDiagrams Opaque Behavior is a time-consuming operation (it loads all diagrams - matrices, tables, and maps), it has been deprecated and replaced with the UsageInDiagramsWithSymbols Opaque Behavior that searches for symbol usages only. Learn more about built-in operations >>
Key Issues Fixed
The following key issues have been fixed with this version:
- Improved performance - Smart Packages that fall within the tracking scope are no longer automatically calculated when the Suspect Links > Show Suspicions command is executed.
- The problem with Java sign-in is solved and the modeling tool now launches on macOS Big Sur without warnings.
- The project update no longer fails when the standard profile has no internal version specified.
- The modeling tool no longer becomes unresponsive when the element search is in progress.
- The diagram is no longer scaled incorrectly on mouse click/drag.
- The filtered changes are now accepted/rejected recursively when performing the merge operation.
- The information in structured expression queries is properly updated when adding projects to Teamwork Cloud.
- The element refactoring no longer fails when the Legend item is applied.
- The applied Legend item adornments are no longer removed after saving a Teamwork Cloud project locally.
- The Diagram Info box in the diagram no longer changes its position after performing the merge operation.
- Action pins no longer remain synced to Activity when the action behavior is unset.
- Associations are no longer moved when centering Classes vertically.
- The modeling tool no longer freezes when publishing large projects to Teamwork Cloud.
- When two different custom prefixes are applied for two different sets of elements, the element renumbering no longer works incorrectly for the set of elements with one custom prefix.
Discontinued Products
CSV Import Plugin support will be discontinued from the next major version. Excel/CSV Sync or Excel/CSV Import features will be replacing the CSV Import Plugin.
Collaboration
Global Element Usage Search
No more accidental Recovered Elements and unexpected surprises when updating Used Project versions! The latest release introduces the global element usage search functionality that allows you to query for the usages of the element you are about to modify or delete. Depending on the server-side configuration, projects using the element in question can be returned either from the entire Teamwork Cloud repository or the chosen custom indexed scope.

Searching for element usages within the Teamwork Cloud repository.
Learn more about global element usage search >>
Nested Categories
Do your projects need to be grouped hierarchically? Are you seeking to organize them in a folder-like manner? We have a solution! You can now organize your projects into nested categories so you can find them later with no difficulty.

Organizing server projects into nested categories.
Representation of Magic Collaboration Studio Users
You now have the freedom to customize how individual Magic Collaboration Studio users are represented in the modeling tool (for example, when they lock elements) by simply changing the value of the Representation of Users environment option. It is your choice whether a User Name, a Full Name, or an Email address is shown to identify them.

Changing the user representation in the Teamwork Cloud project.
Learn more about representation of Teamwork Cloud users >>
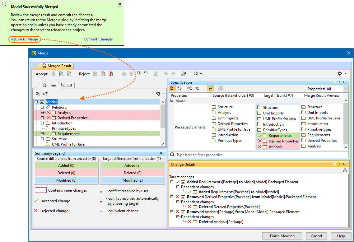
Returning to Merge Dialog
Need to make some adjustments after finishing the merge operation? Not a problem! You can now quickly return to the previously performed merge operation if you notice that you have accepted or rejected the changes (e.g., rejected the element creation) by mistake and need to change your merge decisions.

Returning to the Merge dialog to change merge decisions.
Learn more about returning to Merge dialog >>
Other Magic Collaboration Studio-related Improvements
Filters in the Merge dialog have been redesigned to improve the user experience.
- Updating a server project with local changes in disconnected team collaboration now handles the Used Project branch deletions more effectively, with no errors.
Report Wizard
Groovy Tool now supports use of relative paths, apart from Groovy file names and absolute paths, starting from the template to the Groovy file. Learn how to deploy this feature >>
- Report Wizard 2021x Refresh1 allows specifying DPIs of images in generated reports at three levels: global, template, and object. Learn more about this helpful function >>
- Warning messages can be enabled and disabled through setting the Report Environment options in addition to editing the config.xml. Find out more about disabling/enabling warning messages through the Report Environment options >>
- The Web Publisher 2.0 template can now show applied stereotypes of elements in the Containment tree. Learn how to utilize this function >>
- An increasingly effective utility of the Presentation Report Designer diagram has been ultimately designed for designing and generating PPTX and ODP templates. Discover Presentation Report Designer more >>
- With $report.getMetaClass($element), you are able to acquire a metaclass from a specific stereotype element. Learn about this function more >>
- The SVG image format is more inclusively supported for text, HTML, DOCS, and DOCBOOK templates for report generation. Learn more how to achieve this capability through the user interface >>
- The Dialog tool has additionally applied the capability of hiding element icons to the Sort and Enable and Selection dialogs. Discover further detail of its applications >>
- You can now use both the relative and absolute paths of the image file on your system to display it as a homepage image by utilizing the HomeImage variable of the Web Publisher 2.0 template. Know more about how this function works >>
- A new creation of the loadmodule command deployed with the Generate command helps load all unloaded modules while opening MagicDraw projects. Get familiar with loading all unloaded modules >>
- The exported image scaling option for Web Publisher 2.0 reports has become available in Report Wizard 2021x Refresh1, so that you can reduce, maintain, and enlarge the image size percentage. Find out how to make use of this option >>