Magic Model Analyst / Cameo Simulation Toolkit
Released on: June 4, 2021
Version 2021x Refresh1 introduces Dymola integration, allowing you to run Dymola commands, a possibility to use HTML widgets in UI mockups, a way to terminate streaming Activities by output parameter multiplicity, and new parameters for simulation via command-line. Additionally, performance in large Teamwork Cloud projects has been significantly improved.
Dymola Integration
Cameo Simulation Toolkit 2021x Refresh1 introduces a new tool-to-tool integration with a locally installed Dymola. When integrated, a remote Dymola command interface is plugged as a new “Dymola” language and can be used anywhere expressions are allowed (OpaqueExpressions, OpaqueActions, etc.). You can also exchange variable values, trigger external Modelica model simulation, manipulate data files, export models to FMU, and run any other Dymola command.
To learn more about available built-in commands, read Dymola User Guide or type ‘help’ in the Dymola console.

Dymola integration.
Learn more about Dymola integration >>
HTML Widgets in UI Mockups
The previous version of Cameo Simulation Toolkit introduced a possibility to integrate HTML widgets into diagrams for simulation. If you have enjoyed this new feature, we have good news - now you can use widgets in UI mockups to improve the visual aspect of UI simulations as well.

HTML widgets integrated in a UI mockup.
Learn more about using widgets in UI mockups >>
Performance Improvements in Large Teamwork Cloud Projects
Model initialization, simulation performance, and memory usage in large projects have been significantly improved (up to 3-4 times).
Improved Text-Based Requirement Verification
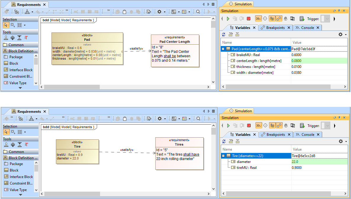
Now Cameo Simulation Toolkit can automatically extract intervals from text-based requirements. During simulation, these intervals are converted to requirement constraints and validated. In addition, most known issues related to typical condition term recognition have been solved.

Automatic interval extraction from text-based requirements.
Project Option for Terminating Streaming Activities
Now you can terminate the execution of an Activity with streaming output parameters by specifying the output parameter multiplicity. When the Terminate Streaming Behaviors by Output Parameter Multiplicity project option (or Simulation Configuration property) is set to true, the execution of a streaming Activity will be terminated when the cumulative number of values posted to its output parameters is equal to the parameter multiplicity upper bound.

The highlighted simulation project option allows you to terminate Activities with streaming output parameters by output parameter multiplicity.
New Parameters for Simulation via Command-Line
This version of Cameo Simulation Toolkit introduces new optional arguments for the "simulate" command. These arguments will allow you to:
- Specify input parameters with their values.
- Specify the properties file with input parameters.
- Specify the properties file defining what output parameters should be obtained after the simulation.
- Specify the properties whose values should be obtained after the simulation.
- Specify the properties file that will store output parameters with their values.
