Magic Model Analyst / Cameo Simulation Toolkit
Released on: December 3, 2021
Cameo Simulation Toolkit 2021x Refresh2 brings several new functionalities that will benefit you in model simulation. The Trade Study Analysis engine has been enhanced by adding the automatic parameter sweep capability to help you find an optimal system configuration. In addition, a new Watch window allows monitoring selected properties and expression values, and the Variables pane now displays the Requirement text and the margin between the required and actual values.
Watch Window
Now you can add and easily monitor selected properties and expression values in a new Watch window. Properties can be pre-selected in a Simulation Configuration or manually added from the Variables pane and represented as a flat list using “dot notation”.

Using a Watch window.
Requirement and Margin Columns in the Variables Pane
In addition to hugely improved textual Requirements recognition patterns, the Requirement text and the margin between the required and actual values can be automatically derived and displayed in the Variables pane. The margin is also recorded as a tag on result instance slots after the simulation.

Displaying the margin between the required and actual values in the Variables pane.
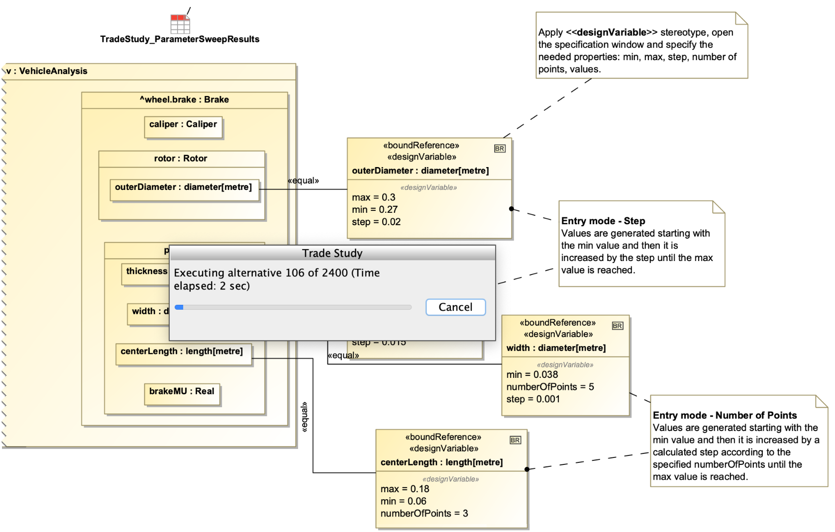
Sweeping Parameters
It is often required to solve many variations of a model to find optimal system configuration. Instead of manually changing these property values and re-solving each time, you can perform an automatic parameter sweep as a part of the Trade Study Analysis now. The parameter sweep allows you to change the parameter values through the specified range at the specified step and automatically find the optimal configuration.

Parameter sweep.
Other
- Version 2021x Refresh2 comes with even further improved simulation performance. Now Trade Study analysis runs at least 2x faster while Monte Carlo analysis runs even 4x faster. The initialization phase (especially for big roll-ups) has been significantly improved as well.
- Proxy ports are now supported in Simulink import and co-simulation.
- There are more compatible Simulation Configuration choices in the Run menu of the diagram toolbar, tables, and diagrams.
Discontinued Integrations
The support of integration with Maple will be discontinued from version 2022x. Please contact us if this integration is important to you.