Magic Cyber Systems Engineer / Cameo Systems Modeler
Released on: July 1, 2022
The 2022x release introduces several Instantiation Wizard improvements that will allow you to customize Instance Specifications before creating them, e.g., define their names and apply custom stereotypes. In addition, the plugin now supports the upcoming SysML 1.7 specification and provides an easier way to perform requirement verification in Requirement Tables.
Version 2022x has a handful of new simulation capabilities to help you analyze your models more effectively than before. The highlight of this version is server-side simulation, allowing you to simulate Teamwork Cloud models using a web interface. Other enhancements include SIMULIA Process Composer integration, the ability to check requirements under dynamic conditions, improved visualization of verification results in Instance Tables, and more.
The 2022x release launches the Data Markings and Classification Plugin for working with classified or sensitive data. This plugin allows system and software engineers, enterprise architects, and others to mark model elements to indicate different levels of classification or sensitivity.
For general modeling, this release presents diagram banner creation, improvements to Structured Expressions, extended filtering by Legend items functionality, an easier and safer way to manage secure connections, pre-bundled plugins, Product Line Engineering Plugin, and Project Merge Plugin improvements.
Beginning with this version, Reader is introduced as a modeling tool mode.
Additionally, collaborative modeling has been further enhanced with production-ready Global Element Usage Search functionality, allowing you to effectively analyze element modification impact in decomposed, highly interlinked models.
To download the latest version, see Downloading installation files. For further information, check the product documentation.
SysML Features
Instantiation Wizard Improvements
SysML Plugin 2022x brings several improvements in automatic instance creation using the Instantiation Wizard. You can now save time by specifying the names and custom stereotypes of Instance Specifications while creating them. We have also introduced new UI options that will help you select the elements to be instantiated quicker than before. Last but not least, the Instantiation Wizard performance has been improved for even better user experience.

Instantiation Wizard improvements.
SysML 1.7 Support
As of version 2022x, the SysML Plugin supports the upcoming SysML 1.7 specification which brings the following changes:
The QUDV model library for owned operations has been updated. The dependsOnUnits owned operation has been redefined with the dependsOnUnits operation owned by Unit for the following blocks: SimpleUnit, DerivedUnit, and ConversionBasedUnit. The dependsOnQuantityKinds owned operation for the SimpleQuanitityKind block has been redefined with the dependsOnQuantityKinds operation owned by QuantityKind.
- In the QUDV model library, the multiplicity of Prefix::Symbol has been changed from [1] to [0..1].
- A new symbol property allows renaming allocation compartments according to the SysML 1.7 standard. The "allocatedTo" compartment will be renamed to "allocatedToElements", and the "allocatedFrom" compartment to"allocatedElements".
Easier Requirement Verification
Performing automated Requirements verification in Requirement Tables is now easier as verification-specific columns and Legend are auto-displayed once the verification context - block or instance - is assigned.
Simulation Features
Server-Side Simulation
The 2022x version release brings a major new capability allowing you to deploy Cameo Simulation Toolkit as a Teamwork Cloud service. Thanks to the server-side design, the execution of a model is significantly faster than on the client-side. In addition, you can containerize the simulation service by using Docker and achieve the desired performance and scalability required for any number of parallel users.
You can use server-side simulation to:
- Execute your models by using REST API, Python client, or via the Cameo Collaborator for Teamwork Cloud user interface if you have Cameo Collaborator documents stored on the server.
- Analyze your model by changing the input parameters to see how the output parameters are affected and thus support system engineering decisions without a modeling tool.
- Perform time-consuming and resource-intensive analyses such as trade studies or parameter sweeps much quicker.
- Facilitate integrating or exposing the SysML model execution to other system engineering domains.
- Execute several models in parallel.
Learn more about server-side simulation >>
SIMULIA Process Composer Integration (Technology Preview)
If you have access to a Simulation Template in SIMULIA, you can use it to simulate your model by simply dragging the template to an Activity or Parametric Diagram.

SIMULIA Process Composer integration.
Learn more about SIMULIA Process Composer integration >>
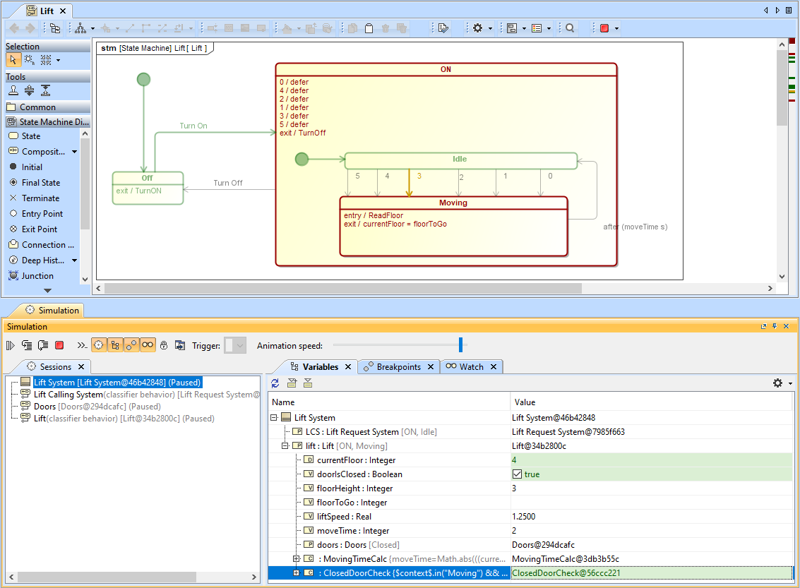
Checking Requirements under Dynamic Conditions
The new version of Cameo Simulation Toolkit provides a possibility to check requirements under dynamic conditions. Now you can perform an even more detailed analysis by checking the system parameters only in a certain state or activity. In addition, you can easily ensure that certain activities are carried out in a specific state.

Checking requirements in a certain state of activity.
Visualization Improvements of Verification Results
You no longer need to use the Simulation Profile in your model to show the verification status of values in Instance Tables. Now both passed and failed values are highlighted by using the mechanism of diagram Legends.

Value verification status is displayed in an Instance Table without using the Simulation Profile.
Other Enhancements
- Cameo Simulation Toolkit 2022x introduces the possibility to reorder values in charts.

- Now simulation debugging is simpler because Cameo Simulation Toolkit provides more error and warning messages with useful information allowing you to indicate the cause of simulation problems.
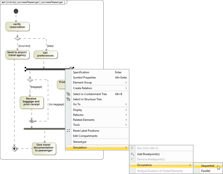
- A new project option and Simulation Configuration property give the possibility to enable or disable concurrent allocated Activities. Enabling concurrent allocated Activities means that Activities can be executed in parallel even if the allocated resource is busy.
- Cameo Simulation Toolkit introduces a new functionality allowing you to add a constraint to an individual fork and this way specify whether it works in a parallel or sequential way.

Data Markings and Classification Plugin
The 2022x version introduces a new product: Data Markings and Classification Plugin. This plugin is designed for system and software engineers, enterprise architects, business analysts, and others who work with classified or sensitive data. It provides compatibility with the DoD Manual 5200.01 Volume 2 specification. Using the Data Markings and Classification Plugin, you can specifically mark your model elements to indicate different levels of classification or sensitivity. The plugin allows you to:
Use predefined DoD data markings and/or create custom ones.

Access data markings via diagram (also symbol, table row, etc.) and element shortcut menus, as well as their specification windows.

Add data markings to various elements (relationships, blocks, packages, ports, operations, properties, comments, etc.) of your project.

To see it in action, watch the following demo.
Learn more about the Data Markings and Classification Plugin >>
Performance Improvements
Client-side Performance Improvements
Refactoring Elements. Converting an element from one type to another is two to four times faster than in 2021x Refresh2.

A chart comparing the conversion of the Block to Signal operation in Refresh2 and 2022x.
Element Auto-Numbering. Every time the diagram is opened, the active validation for numbering is triggered to maintain the uniqueness of displayed model elements that are numbered (e.g., requirements). The uniqueness check is now significantly faster when opening diagrams (including tables, matrices, etc.) containing up to 1000 numbered elements.

A chart comparing the time it takes to execute element number uniqueness check in a SysML (0.5M) project with 60k requirements in 2021x Refresh2 and 2022x.
- Dependency Matrices. Further performance improvements have been introduced to matrix building; it is up to twice as fast compared to 2021x Refresh2.
A chart comparing the SysML Allocation Matrix building time in 2021x Refresh2 and 2022x projects.
Limits of Diagram Export as Image
You can now specify dimension limits to prevent extremely large diagrams from being exported as images. Additionally, you can set a time limit for table and matrix building to skip image export. This is especially handy when exporting hundreds of diagrams, including large ones, i.e., generating reports and publishing models to Cameo Collaborator is significantly faster and smoother as the diagrams exceeding the limits are exported as cropped.

The diagram is cropped upon export based on Image Export options.
Learn more about diagram export options >>
Teamwork Cloud-related Performance Improvements
- Element History and Content History performance improvements. In version 2022x, we present major performance improvements of Element History and Content History, two of the most widely used features related to project history. Depending on the size and type of a project, the initial history results should now appear 3 to 10 times faster compared to our latest 2021x Refresh2 release.

A chart representing the improved Element History performance in version 2022x as compared to 2021x Refresh2.

A chart representing the improved Content History performance in version 2022x as compared to 2021x Refresh2.
Modeling and Infrastructure
Diagram Banners
From now on, you can create diagram banners, such as headers and/or footers, to display important information on the diagram. The diagram banners can be created for all diagram types, such as tables, matrices, or maps. Upon diagram image export, the diagram banners are also included in the exported image.

A diagram with a diagram banner displayed at the bottom of the diagram pane.
Learn more about diagram banners >>
Using Structured Expressions in a More Intuitive Way
Modelers rely on Structured Expressions to perform one of the basic tasks: querying the model. Building Structured Expressions is now easier and more efficient:
- The smart result type update lets you forget about manually adjusting the type for columns or derived properties:

The Property Test operation now supports more testing properties. In addition to checking properties' primitive values (e.g., string, boolean, integer), you can also test properties whose values are model elements:
Apply the same type relation criterion with different properties multiple times:

The Unique check box allows you to control whether value duplicates should be taken into account using Simple and Metachain Navigation operations:

Additionally, there is enriched learning material that includes detailed steps for completing the most common model querying tasks. Learn more on the Case Studies for Querying the Model page >>
Learn more about Structured Expressions >>
Pre-bundled Plugins
Installing plugins has now become easier. All available plugins, both commercial and no-cost, are now pre-bundled together with the installation files and automatically added to the Resource/Plugin Manager.
All available plugins are accessible via the pre-bundled core.rdzip file in the Resource/Plugin Manager.
Learn more about plugin installation for CATIA Magic portfolio products >>
Learn more about plugin installation for No Magic portfolio products >>
Hide Results of Legend Items
You can now select the filtering preference (show or hide) to either display or hide the results of a Legend item.

Filtering a diagram by the selected Legend item Comment with the filtering preference set to Hide.
Learn more about filtering by Legend items >>
Easier and Safer Way to Manage Secure Connections
With the release of version 2022x, we have consolidated server certificate management for all secure network connections made on the client-side. Now a new Server Certificates Management tool handles all secure connections supported by the client. In addition to automatically adding existing certificates from the operating system, the tool allows you to add or remove certificates without running complex commands via the command-line interface. You can simply use the Environment Options dialog in your modeling tool to:
- See the list of all currently added certificates and their details.
- Add new certificates or certificate storage trusted by the current user or by all users.
- Manage all added certificates.

Managing secure connections.
Other Improvements
- The Product Line Engineering Plugin is now split into two plugins: the Variability Core Plugin, which provides technical mechanisms and functions for various PLE and Data Marking activities, and the Product Line Engineering Plugin, which provides Model-Based Product Line Engineering method support for the user.
- The Project Merge Plugin is no longer pre-installed, so you will not be receiving license expiration notifications if the plugin is not used. In addition, you no longer need the Project Merge Plugin to execute project comparison, element and content history review, as this functionality is now part of the built-in Merge Core Plugin. The Project Merge Plugin is now only required for project merging functionality.
- A new UML Invalid Redefinition validation rule has been introduced to the UML correctness constraints validation suite. It checks whether a property redefines the inherited property of the owner classifier. Learn more about UML validation rules >>
You now have the option to use a custom encryption algorithm instead of the default one with the Model Obfuscation Plugin. Learn more about Model Obfuscation >>
Now you can choose whether or not to display the Presentation Mode icon in the status bar.
- From now on, when you create an Enumeration Literal, a Slot is created for it with the default value if the Slot's Defining Feature has one.

- Now there is an easy way of selecting model elements in the Containment tree from the Criteria area of a Table, Matrix, and Map.

Discontinued Products
Beginning with the 2022x version, support of the following products is discontinued:
- CSV Import Plugin. Excel/CSV Sync or Excel/CSV Import features will be replacing the CSV Import Plugin.
- MagicDraw Professional Java Edition Floating License and MagicDraw Professional Java Edition Seat License. Java Code Engineering will be available in the modeling tool Enterprise editions. For customers with active software assurance (ALC), the upgrade to the Enterprise edition will come at no cost.
- JRuby scripting language. Any previously used scripts written in JRuby need to be rewritten in a different built-in scripting language. Otherwise, you can manually add JRuby to the modeling tool to continue using the existing JRuby scripts.
- The Teamcenter Integration plugin. Starting with version 2022x, the Teamcenter Integration plugin is no longer available. You may continue to use your perpetual license of the product in accordance with the terms of your license agreement. The support for the product will be provided until the end of your current maintenance support subscription.
Reader Mode
Starting with this version, Reader is introduced as the modeling tool mode.
Collaboration
Global Element Usage Search
The 2022x version includes the release of production-ready Global Element Usage Search functionality. It allows you to search for usages of an element that you want to modify or delete. Depending on the server-side configuration, projects that use the element in question can be returned either from the entire Teamwork Cloud repository or the selected custom indexed scope. This minimizes the probability of unexpected Recovered Elements appearing when updating the Used Project versions.
Searching for element usages within the Teamwork Cloud repository.
Learn more about the Global Element Usage Search feature >>