Magic Model Analyst / Cameo Simulation Toolkit
Released on: July 1, 2022
Cameo Simulation Toolkit release adds a handful of new capabilities to help you analyze your models more effectively than before. The highlight of this version is server-side simulation, allowing you to simulate Teamwork Cloud models using a web interface. Other enhancements include SIMULIA Process Composer integration, the ability to check requirements under dynamic conditions, improved visualization of verification results in Instance Tables, and more.
Server-Side Simulation
The 2022x version release brings a major new capability allowing you to deploy Cameo Simulation Toolkit as a Teamwork Cloud service. Thanks to the server-side design, the execution of a model is significantly faster than on the client-side. In addition, you can containerize the simulation service by using Docker and achieve the desired performance and scalability required for any number of parallel users.
You can use server-side simulation to:
- Execute your models by using REST API, Python client, or via the Cameo Collaborator for Teamwork Cloud user interface if you have Cameo Collaborator documents stored on the server.
- Analyze your model by changing the input parameters to see how the output parameters are affected and thus support system engineering decisions without a modeling tool.
- Perform time-consuming and resource-intensive analyses such as trade studies or parameter sweeps much quicker.
- Facilitate integrating or exposing the SysML model execution to other system engineering domains.
- Execute several models in parallel.
Learn more about server-side simulation >>
SIMULIA Process Composer Integration (Technology Preview)
If you have access to a Simulation Template in SIMULIA, you can use it to simulate your model by simply dragging the template to an Activity or Parametric Diagram.

SIMULIA Process Composer integration.
Learn more about SIMULIA Process Composer integration >>
Checking Requirements under Dynamic Conditions
The new version of Cameo Simulation Toolkit provides a possibility to check requirements under dynamic conditions. Now you can perform an even more detailed analysis by checking the system parameters only in a certain state or activity. In addition, you can easily ensure that certain activities are carried out in a specific state.

Checking requirements in a certain state of activity.
Visualization Improvements of Verification Results
You no longer need to use the Simulation Profile in your model to show the verification status of values in Instance Tables. Now both passed and failed values are highlighted by using the mechanism of diagram Legends.

Value verification status is displayed in an Instance Table without using the Simulation Profile.
Other Enhancements
- Cameo Simulation Toolkit 2022x introduces the possibility to reorder values in charts.

- Now simulation debugging is simpler because Cameo Simulation Toolkit provides more error and warning messages with useful information allowing you to indicate the cause of simulation problems.
- A new project option and Simulation Configuration property give the possibility to enable or disable concurrent allocated Activities. Enabling concurrent allocated Activities means that Activities can be executed in parallel even if the allocated resource is busy.
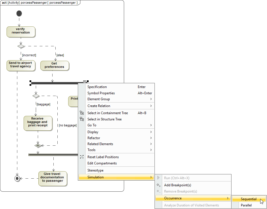
- Cameo Simulation Toolkit introduces a new functionality allowing you to add a constraint to an individual fork and this way specify whether it works in a parallel or sequential way.

Discontinued Integrations
As of version 2022x, the integration with Maple is no longer supported.