Magic Cyber Systems Engineer / Cameo Systems Modeler
Released on November 28. 2025
In this release, we bring key enhancements and updates across simulation and modeling workflows. The HTML UI has been improved for a smoother and more interactive simulation experience. Result Player now offers enhanced usability and output navigation. Server-side simulation setup is simplified with a new license configuration process. Modelica export now supports Expandable Connectors, enabling more flexible integration of components. Additionally, certain outdated integrations have been discontinued to streamline the toolset and improve overall performance.
General modeling capabilities introduce the Project History panel for Teamwork Cloud projects, providing quick access to commit messages and the project’s branch structure. For 3DEXPERIENCE platform projects, you can now create Collaborative Spaces specifically for standard profiles and libraries, ensuring they are always stored together in an accessible, shared location.
General modeling improvements include path-variable support in Excel/CSV Sync Options and Import dialogs, the deprecation of several legacy engineering sets, the introduction of a new Non-Profit Research license category, and expanded academic license options.
Simulation
HTML UI Generation Integrated into Simulation Plugin
In this release, the Simulation plugin introduces integrated HTML UI generation, streamlining the simulation workflow. The Web Server for Cameo Simulation Toolkit plugin has been removed, and its core functionality is now integrated into the Simulation plugin. The Start Web Server property is renamed to Show UI as HTML. Before running the SimulationConfig, if the property is set to true, the Simulation plugin automatically generates HTML UI files, opens them in the embedded browser, and lists their hyperlinks in the Simulation Console tab. If the property is set to false, a Java-based UI is launched in an embedded browser. You can customize these HTML files at any time and regenerate them using the Generate HTML button on the toolbar of the UI modeling diagram.
The Specification window of a Simulation Configuration with the Show UI As HTML property set to true to auto-generate HTML files.
Server-side Simulation - License setup update
In this release, you can now set up licenses directly through the GUI using the Settings application. If the license setup is already defined in the properties file, the GUI option will be disabled. However, if no license configuration is specified in the properties file, you can use the GUI for setup. To learn more, refer to the Cameo Collaborator for Teamwork Cloud licensing page.
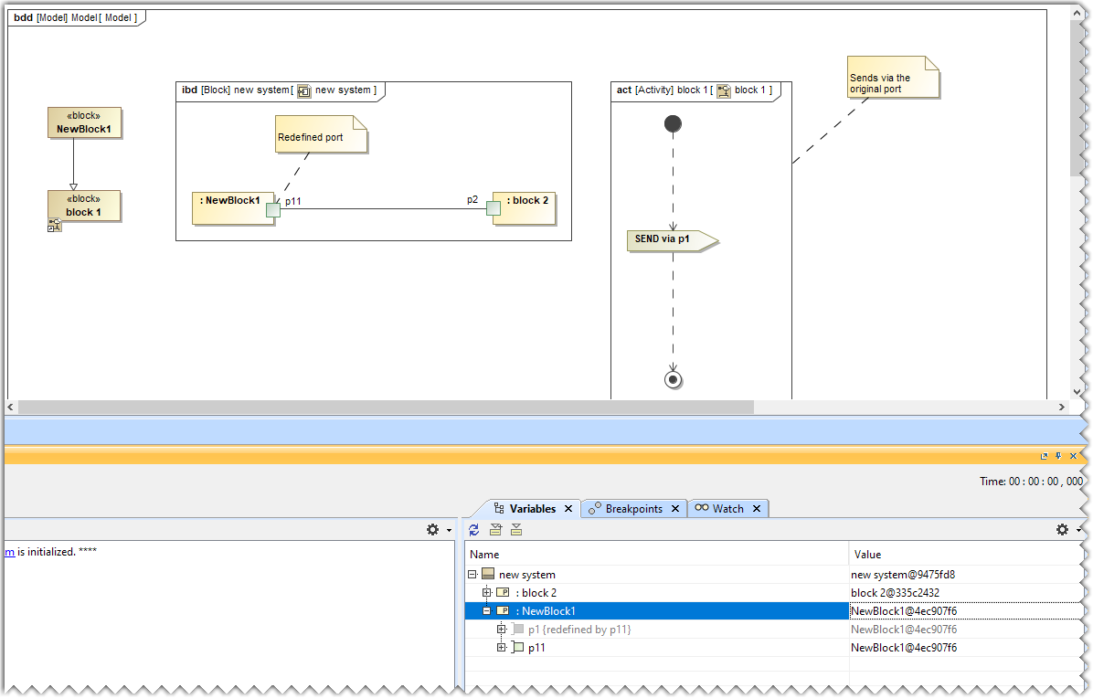
Ability to Send/Receive Signal via redefined port
The Simulation toolkit can now detect if a port was redefined in your specific system and send/receive Signals via redefined ports without altering the original Behavioral design.

The p1 port being redefined by p11 port in the Variables pane.
Modelica Export – Expandable connectors support
In this release, a new stereotype ModelicaBus has been introduced to support the export of expandable connectors to Modelica. Expandable connectors, commonly used to define busses, can now be exported when this stereotype is applied to an Interface Block that types the Proxy Ports. In such cases, the generated Modelica file will include an Expandable Connector instead of a Simple Connector, enabling more flexible component integration.

ModelicaBus present in the Applied Stereotype property cell
Math Engine Improvements
- Arrays in simulation are now set as 1*x matrix to the MathEngine instead of x*1. This allows you to use array-based functions without transposing the matrix.
- Arrays within arrays are now automatically unwrapped and can be used for math operations. For example a=[1,2,3]; b=[4,5,6]; c=[a,b]. This would give c result of [1,2,3,4,5,6]
- “MATLAB only” – String properties are now set to the MATLAB workspace as a String variable instead of a Char Set.
Result Player – New shortcuts
In this release, the Results Player is improved to support easier navigation through failures. When requirements are verified and some steps are failing, the Step Forward and Step Backward buttons now jump directly to the failure points. If you hold the CTRL key, these buttons let you move between individual failed steps. New keyboard shortcuts have also been added: press Space to play or pause, Home to go to the beginning, and End to jump to the end. To learn more, refer to the Results Player page.
Discontinued Integrations
Starting from version 2026x, the Cameo Simulation Toolkit will no longer support the old SIMULIA API. Previously, projects had the option to choose between the old and new APIs. With this change, only the new SIMULIA API will be supported, ensuring improved performance and future compatibility. The new API was introduced in Platform version 2024x FD01; hence, the older platforms will be incompatible for Simulia integration.
Modeling and Infrastructure
- Path variables can now be used in the Excel/CSV Sync Options and Import dialogs. This feature provides greater sharing flexibility by allowing you to store file paths as named variables in your project, which can be easily adjusted on different machines, making it easier to collaborate across teams and environments. Learn more here >> and here >>
- Deprecated XML Schema, CORBA IDL, C++ and Java CE engineering sets. You can use the CATIA Software Producer plugin for code generation from Java and C++.
- Oracle DB and PosgreSQL drivers are no longer distributed with the modeling tool. Download and add the needed drivers according to the database type and version. Learn more >>
- A new modeling tool license category, Non-Profit Research, has been introduced for Magic Systems of Systems Architect and Magic Cyber Systems Engineer modeling tools, as well as Magic Systems Cybersecurity Designer, Magic Model Analyst, Magic Systems EE Architect, and Magic Systems Safety Engineer plugins. Learn more >>
- Academic licenses are now available for Magic Systems Cybersecurity Designer, Magic Systems EE Architect, and Magic Systems Safety Engineer plugins.
Collaboration
Teamwork Cloud
The Project History Panel
In version 2026x, Teamwork Cloud introduces the Project History panel, which can be opened with just a few clicks. It saves time when reviewing commit messages or investigating the branch structure.

The Project History panel.
3DEXPERIENCE Platform
Collaborative Spaces for Standard Profiles
You can now create Collaborative Spaces specifically for standard profiles and libraries. This ensures profiles and libraries are always stored together in an accessible, shared space. It also prevents users from accidentally adding profiles to the spaces that others cannot access—for example, when creating a project, adding a project to the server, or migrating profiles.
