Abbreviation
COR2010
Message
Operational Connector Operational Role Types should match Information Source and Target of realized Operational Exchange.
Description
The Source and Target of the realized Operational Exchange do not match Role Types of the Operational Exchange.
Severity
Error
Context element
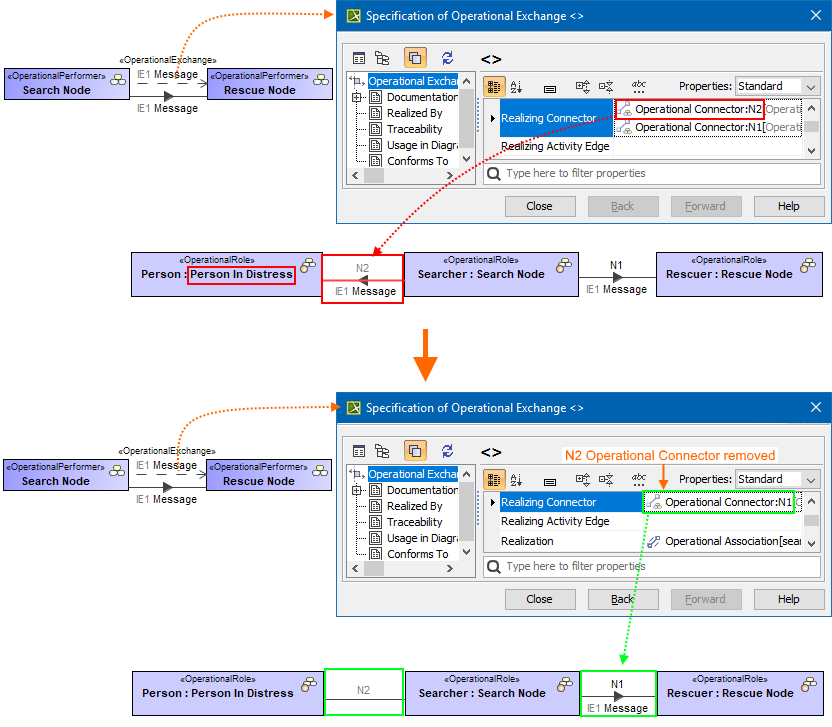
Connector
Solvers
- Correct Realization - the realization is corrected. The types of the Node Roles are changed according to the target and Source of the Operational Exchange.
- Remove Realization - the realization is removed. The excess realization is identified according to the Realizing Connector property of the Operational Exchange.
Example

Incorrect Operational Connector is removed using Remove Realization solver