Abbreviation
COR2014
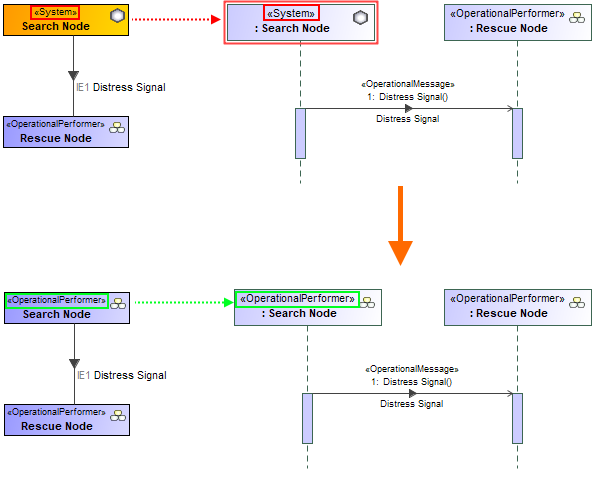
Message
Operational Message connected lifelines represent incorrect Parts.
Description
Operational Message connects Lifelines that are of incompatible types.
Severity
Error
Context element
Lifeline
Solvers
- Convert to Operational Role - opens the Select Operational Performer dialog where you can select the required Operational Performer.
Example

Representation of Lifeline is changed using Convert To Operational Role solver