Abbreviation
COR2015
Message
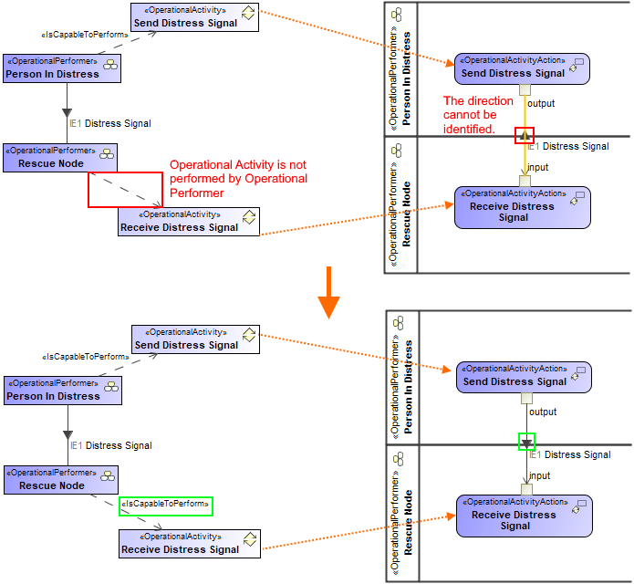
Directions of realizing relationship and realized Operational Exchange do not match.
Description
The direction of the realizing relationship and the realized Operational Exchange differs. The inconsistency should be fixed.
Severity
Warning
Context element
Activity Edge, Message
Solvers
- Remove Operational Exchange - the Operational Exchange is removed.
Example

Direction of realizing relationship is changed