Abbreviation
COR2025
Message
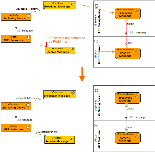
The Information Source and Target of Resource Exchange should perform Functions that are behaviors of Function Actions connected by Function Edge.
Description
Function Actions are connected by Function Edge that realizes the Resource Exchange. The Source and Target of the Resource Exchange do not perform Functions that are behaviors of Function Actions. The inconsistency should be fixed.
Severity
Error
Context element
Activity Edge
Solvers
- Correct Realization - the realization is corrected.
- Remove Realization - the realization is removed.
Example

Realization is changed using Correct Realization solver