Abbreviation
COR2032
Message
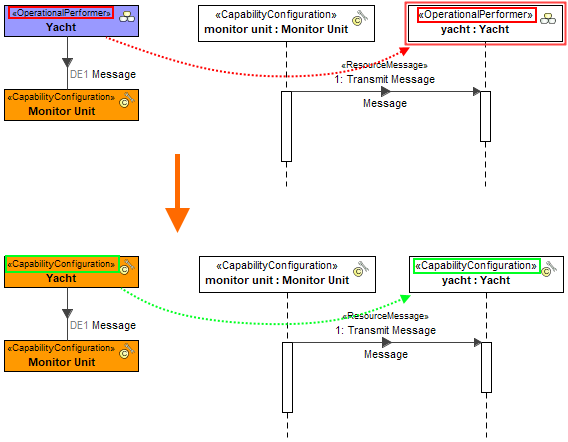
Resource Message Connected Lifelines represent incorrect Parts.
Description
Resource Message connects Lifelines that are of incompatible types.
Severity
Error
Context element
Lifeline
Solvers
- Convert to Resource Role - the incorrect part is converted to the selected Resource Role.
Example

Representation of Lifeline is changed using Convert To Resource Role solver