Abbreviation

InvConnector

Description

This validation rule checks if the Connector's owner is wrong or if the Connector Ends specified in the model are changed.

Severity

error

Constrained Element

Connector, Connector End, Diagram

Solvers

  • Update Connector Ends - updates the Connector Ends to the correct ones and/or moves the Connector to the correct owner. 
  • Redefine and Replace Connector - redefines the inherited Connector and replaces it with the redefining one if one of the inherited Connector's Ends is redefined.
  • Replace with Redefining - replaces the inherited Connector with the redefining one if one of the inherited Connector's Ends is redefined and the Connector is already redefined in the same context.
  • Delete from Diagram - deletes the Connector from the Diagram.
  • Delete from Model - deletes the Connector from the Model.

Example

Part Properties typed by VCCU and Cabin are under the owner Block Vehicle in Use. The Connector between these Part Properties is under a different owner Vehicle in Maintenance, which causes an error.
The error is resolved via the Update Connector Ends solver, which moves the Connector under the Block Vehicle in Use, making it the owner. 

                  
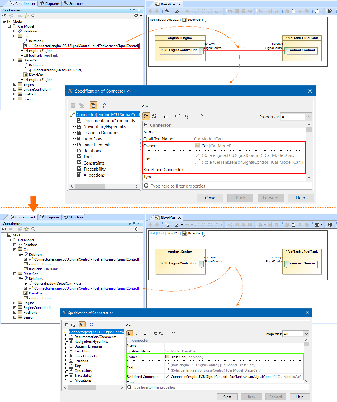
One of the inherited Connector's Ends is redefined while the Connector itself is inherited, causing the validation error.
The error is resolved via the Redefine and Replace Connector solver, which redefines the inherited Connector and replaces it with the redefining one.

                  
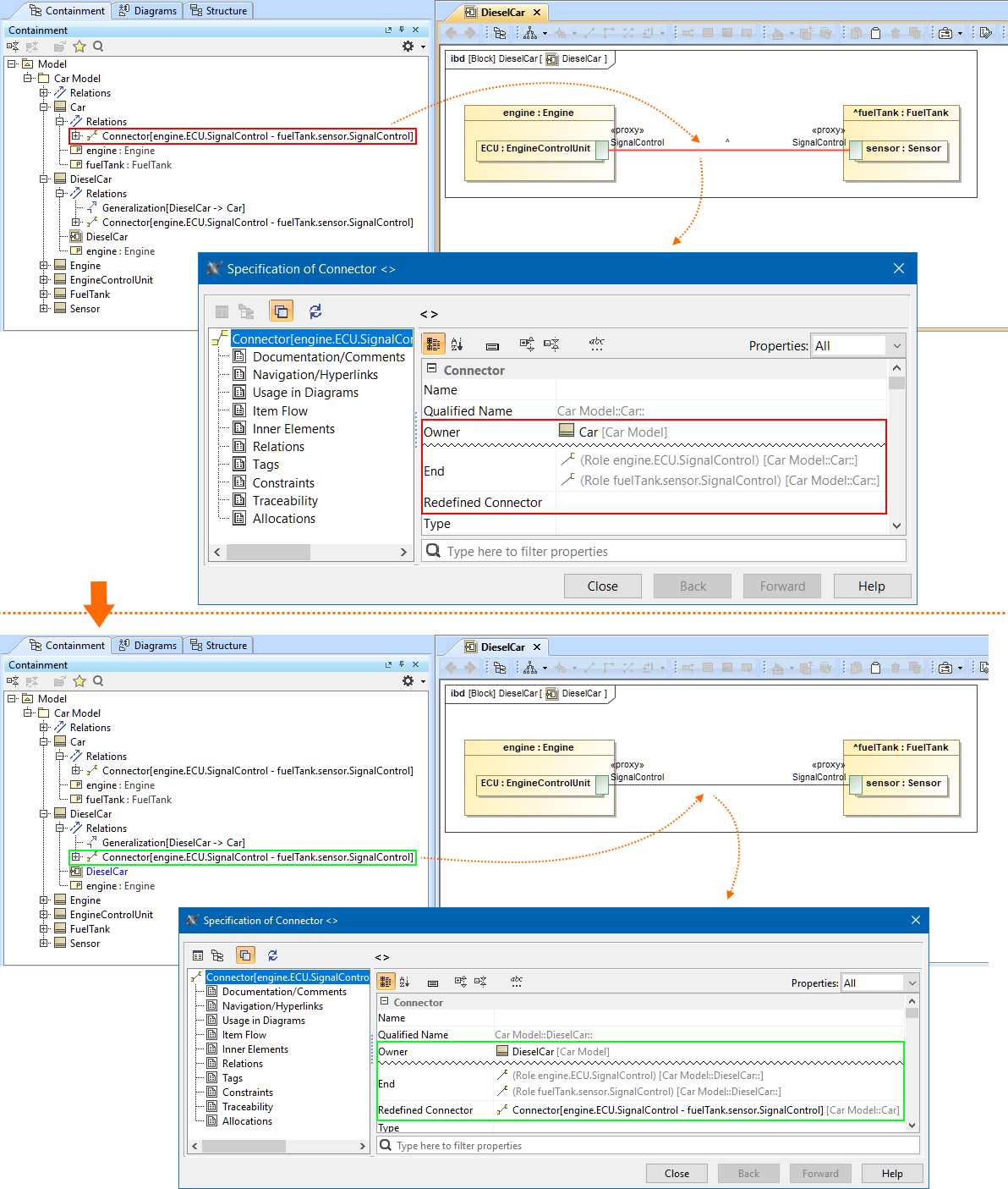
One of the inherited Connector's Ends is redefined while the Connector itself is inherited, causing the validation error.
The error is resolved via the Replace with Redefining solver, which replaces the inherited Connector with the redefining Connector that already exists in the same context.