Abbreviation
PropertySpecificType [1]
Description
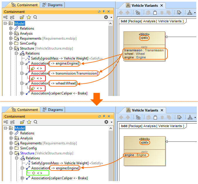
This validation rule checks if a classifier to which the «PropertySpecificType» stereotype is applied is referenced as the type of only one property.
Severity
warning
Constrained Element
Property
Solvers
To fix this, make sure that only one property exists in the model typed by the classifier with «pst» stereotype.
Example

Only one property exists in the model typed by the Block with «pst» stereotype.