Abbreviation
Probability[2]
Description
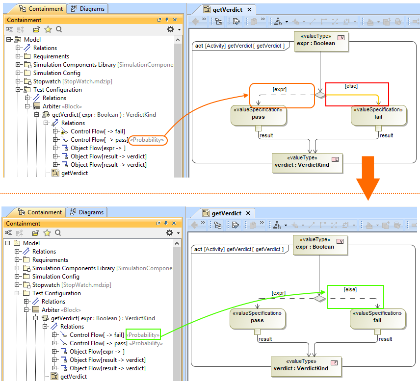
This validation rule checks to see if the «probability» stereotype is applied to all edges coming out of the same source when the «probability» stereotype is applied to an activity edge.
Severity
warning
Constrained Element
Activity Edge
Solvers
To fix this, apply the «probability» stereotype to all edges coming out of the same source.
Example

Both Control Flows that come out of the same source must be stereotyped by the «probability».