Abbreviation
MltIsDef
Description
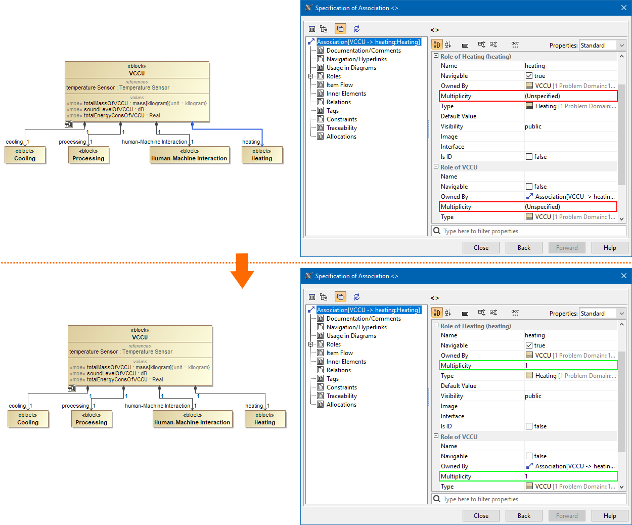
This validation rule checks if the multiplicity for the ends of an Association is not specified. The default one (if unspecified) is 1.
Severity
info
Constrained Element
Association
Solvers
- To fix this, make sure the multiplicity for the ends of an Association is specified.
Example

The Association ends between the Block VCCU and the Block Heating does not have its multiplicity specified. The error is resolved by specifying the multiplicity for the ends of an Association.