Messages consist of one or more logical parts. Each part is associated with a type from a type system using a message-typing attribute. The set of message-typing attributes is extensible.
WSDL defines several such message-typing attributes for use with XSD:
- element: an XSD element using a QName.
- type: an XSD simpleType or complexType using a QName.
Other message-typing attributes may be defined as long as they use a namespace different from that of WSDL. Binding extensibility elements may also use message-typing attributes.
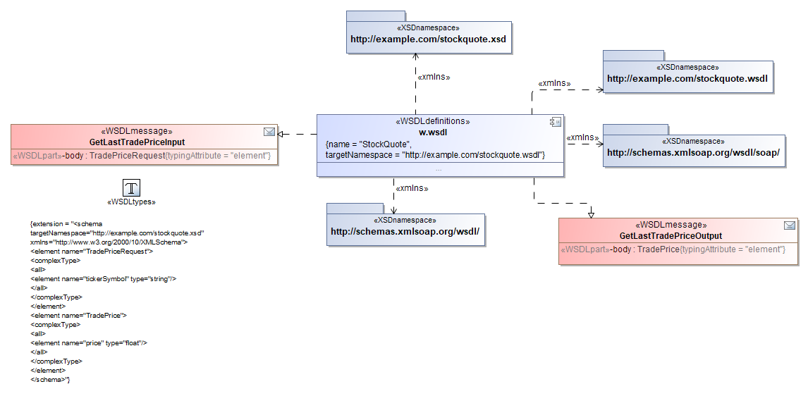
Code <definitions name="StockQuote"
targetNamespace="http://example.com/stockquote.wsdl"
xmlns:tns="http://example.com/stockquote.wsdl"
xmlns:xsd1="http://example.com/stockquote.xsd"
xmlns:soap="http://schemas.xmlsoap.org/wsdl/soap/"
xmlns="http://schemas.xmlsoap.org/wsdl/">
<types>
<schema targetNamespace="http://example.com/stockquote.xsd"
xmlns="http://www.w3.org/2000/10/XMLSchema">
<element name="TradePriceRequest">
<complexType>
<all>
<element name="tickerSymbol" type="string"/>
</all>
</complexType>
</element>
<element name="TradePrice"> <complexType>
<all>
<element name="price" type="float"/>
</all>
</complexType>
</element>
</schema>
</types>
<message name="GetLastTradePriceInput">
<part name="body" element="xsd1:TradePriceRequest"/>
</message>
<message name="GetLastTradePriceOutput">
<part name="body" element="xsd1:TradePrice"/>
</message>
</definitions> |
Reversed UML model: 
|