Custom creation dialogs
There are several creation dialogs and submenus available in the modeling tool:
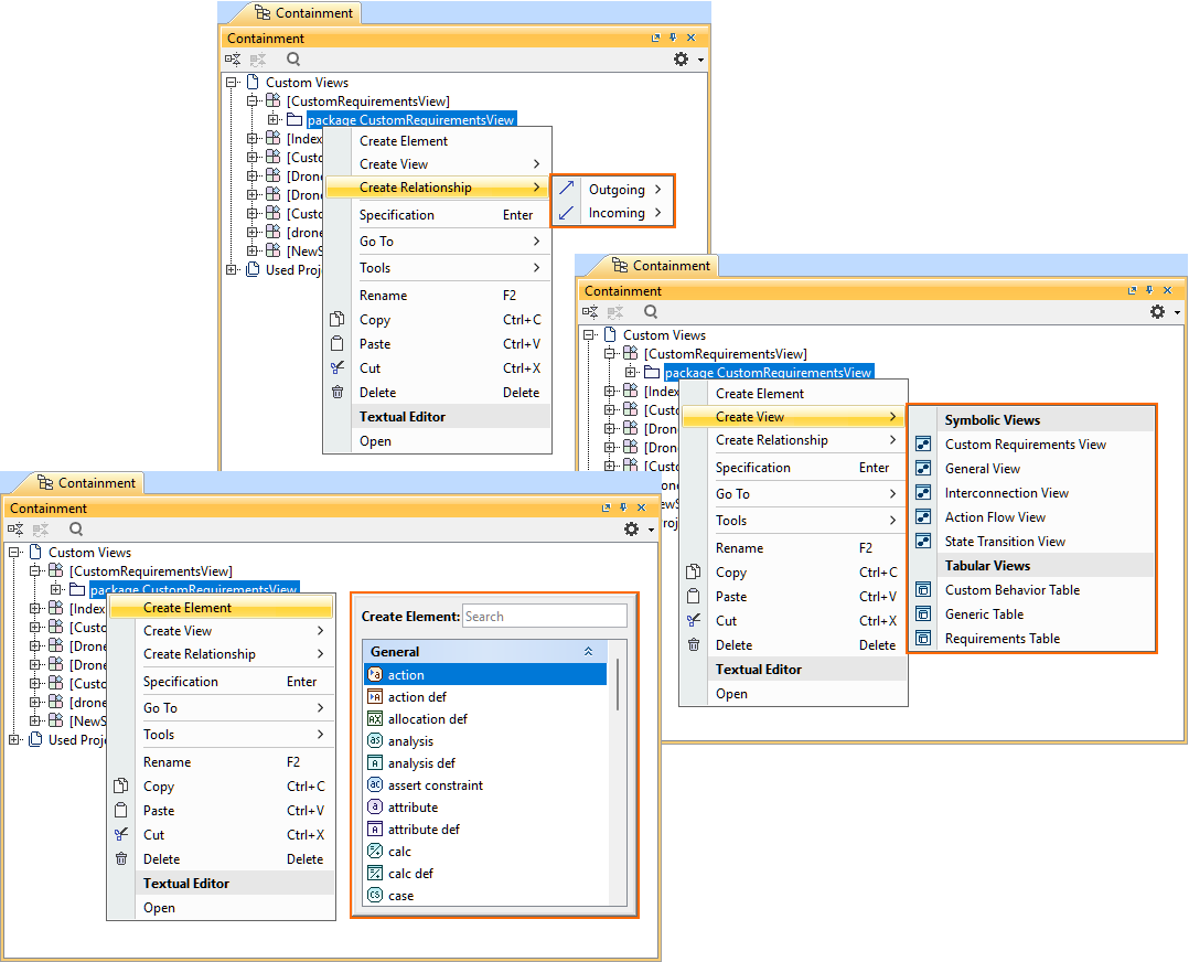
- Element Creation dialog and/or submenu are available via the Create Element command. The dialog and submenu display a list of commands for creating specific elements.
- Relationship Creation dialog and/or submenu are available via the Create Relationship command. The dialog and submenu display a list of commands for creating specific relationships.
- View Creation dialog and/or submenu are available via the Create View command. The dialog and submenu display a list of commands for creating specific views.
- For more information, see the Custom View Creation dialog page.
The corresponding commands are available in the element shortcut menu displayed upon right-clicking an element.
Instead of using predefined creation dialogs that come with the modeling tool, you can create custom model-based creation dialogs listing only the commands of your choice, allowing you to customize the creation dialogs based on the needs of your specific project.
Currently, only the View Creation dialog is customizable in the modeling tool. Customizations for element and relationship creation dialogs will be available in future versions.

Relationship Creation submenu, Element Creation dialog, and View Creation submenu.
3DS SysML Customization library structure
The 3DS SysML Customization library contains the DassaultSystemesUIComponents namespace that enables the customization of creation dialogs:

- <DS_Functions> DassaultSystemesFunctions. Contains various functions used for customization elements.
- <DS_Styles> DassaultSystemesStyles
- CoreStylesComponents
- Contains style sheet modeling and configuration concepts.
- KerMLStyles. Contains primary style definitions that can be reused (subclassified) for style sheet rules.
- SysMLStyles. Contains compartment style view definitions for style sheet rules.
- Predicates. Contains condition part definitions for style sheet rules.
- StyleSheets. Contains predefined style sheets.
- ColorDefinitions. Contains color definitions for style sheet rules.
- CompartmentVisibilityDefinitions. Contains compartment visibility definitions for style sheet rules.
- CoreStylesComponents
- <DS_UIComponents> DassaultSystemesUIComponents
- CoreUIComponents
- Operations. Contains concepts designed for view palette creation and Creation dialog customization.
- Components. Contains concepts designed for view palette creation and Creation dialog customization.
- Palette. Contains concepts designed for view palette creation.
- Dialogs. Contains concepts designed for Creation dialog customization.
- UIComponents.
- Contains a predefined view creation dialog.
- ViewsTemplates. Contains model elements used to define the actions of templated buttons for creation dialogs, which in turn duplicate the template into the model.
- CoreUIComponents
- <DS_Views> DassaultSystemesViews
- CoreViews. Contains abstract view definitions for symbolic and tabular view definition creation; tabular view column and cell modeling concepts, their rendering definitions and usages; style sheet activation concepts.
- SymbolicViews. Contains predefined symbolic views.
- SymbolicViewsByExpression. Contains predefined symbolic views by expression.
- TabularViews. Contains predefined tabular views.
- ViewPalettes. Contains predefined view palettes.
- CodeActionIdentifiers. Contains action IDs for the predefined buttons used in the symbolic view palettes of all predefined symbolic view definitions. They can also be used for custom view palettes. The predefined buttons contain names, descriptions, and actions for specific element creation.
- ElementTemplates. Contains certain element templates for view palettes.