DSL customization allows extending the UML metamodel or its profile (such as SysML or UPDM) by creating new read-only derived properties. 

A derived property's values are automatically calculated from the other properties’ values.

Derived properties are calculated on the fly. The modeling tool analyzes the derived properties and calculates them for existing model elements (when loading a model) and dynamically updates them according to model changes. 


Derived properties can be added either to the standard UML elements, or to the ones extended with stereotypes. To extend the metamodel with the derived properties, there is no need to apply the stereotypes: the metamodel is extended in runtime. 

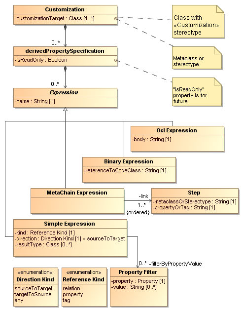
Define derived properties using different expression types: Simple, Meta Chain, OCL, and Binary (reference to java code). 

Easily access derived properties of a select model element, navigate to its specifications, or use the derived properties in model analysis tools (dependency matrices, report templates, and relation maps).

Derived properties specification metamodel

Derived properties specification metamodel.