Description
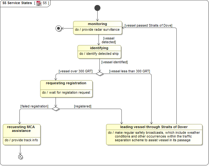
The purpose of the S5 Service States view is to specify the possible states a service may have, and the possible transitions between those states. It is generally considered good practice to make services stateless – i.e. consumers of a service are not aware of what state the service is in. However, in specifying a service, it is often necessary to specify the allowable states so as to constrain how implementations of the service will behave. S5 is a specification of those states, and the possible transitions between them.
Implementation
The S5 view can be represented using a .
