Magic Cyber Systems Engineer / Cameo Systems Modeler
Released on: December 3, 2021
In the 2021x Refresh2 release, the Behavior-to-Structure Synchronization has undergone further improvements and now allows to completely synchronize the entire structure model with the behavior model. Additionally, the Requirements verification can now be performed directly in the Requirement Table. Moreover, the enhancements for Modelica allow importing Modelica files as well as extending the model generated as a Modelica code, using a Comment element with the «ModelicaExtension» stereotype.
The performance improvements to both the client-side and Teamwork Cloud-side as well as integration, general modeling, and collaborative modeling enhancements.
On the integrations side, ReqIF Import/Export improvements come into effect. For general modeling, this release presents improvements to Structured Expressions.
Finally, collaborative modeling has been extended to enable users to automatically clone used projects together with the main project.
To download the latest version, see Downloading installation files. Don't forget to give us your feedback on LinkedIn, Twitter, or Facebook. For further information, check the product documentation.
2021x Refresh2 HotFix 5 available
Due to Cassandra 3.11 approaching its end of life, the 2021x Refresh2 HotFix 5 has been released on April 21, 2023. This HotFix addresses the issue by supporting Cassandra 4 and introduces a number of bug fixes and performance improvements.
For more information, see 2021x Refresh2 Hot Fix 5 News.
2021x Refresh2 Hot Fix 4 available
2021x Refresh2 Hot Fix 4 has been released on July 15, 2022, for CATIA Magic and No Magic portfolios. It introduces a number of bug fixes and performance improvements.
For more information, see 2021x Refresh2 Hot Fix 4 News.
2021x Refresh2 Hot Fix 2 available
Due to the Apache Log4j vulnerability issues, the 2021x Refresh2 HF2 has been released on March 4, 2022. The HF2 addresses Log4j 1.x and 2.x versions.
For more information, see CATIA Magic and No Magic products affected by Log4j vulnerability - CVE-2021-44228, CVE-2021-45046, CVE-2021-44832.
Also, see the Knowledge Base article at https://kb.dsxclient.3ds.com/mashup-ui/page/resultqai?id=QA00000102301e.
2021x Refresh2 Hot Fix 1 available
Due to the Apache Log4j vulnerability issues, the 2021x Refresh2 HF1 has been released on December 22, 2021. The HF1 addresses Log4j 2.x versions.
For more information, see CATIA Magic and No Magic products affected by Log4j vulnerability - CVE-2021-44228, CVE-2021-45046, CVE-2021-44832.
Also, see the Knowledge Base article at https://kb.dsxclient.3ds.com/mashup-ui/page/resultqai?id=QA00000102301e.
Hot Fix version compatibility
The version and Hot Fix number of a modeling tool and its plugins must be the same. After installing the Hot Fix version of a modeling tool, select the same Hot Fix version when downloading its plugins. The modeling tool will not work correctly if you install plugins of a different version and/or Hot Fix number.
SysML Features
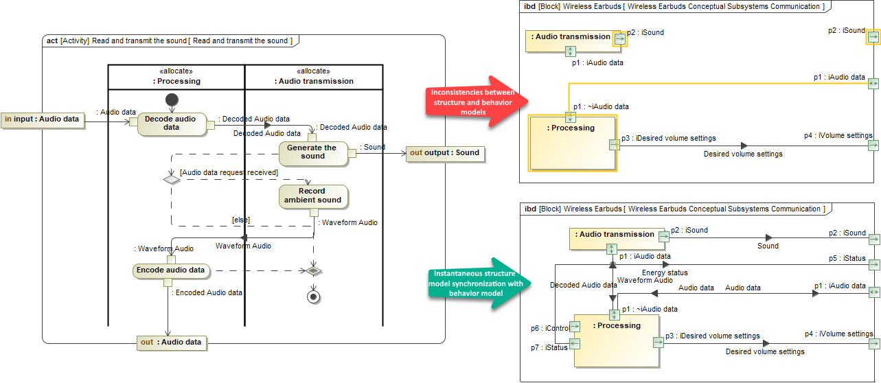
Behavior-to-Structure Synchronization
The Behavior-to-Structure Synchronization has undergone further improvements to enable you to completely synchronize the entire structure model with the behavior model. First, the set of validation rules has been extended by introducing the brand new validation rules for the detection of missing Connectors and Item Flows. That is not all! You can now automatically build the structure model according to defined Activities and, at the same time, generate an Internal Block Diagram by executing a single-click command.

Checking the consistency of the Internal Block Diagram with Activities and then handling detected inconsistencies using solvers.
Learn more about behavior to structure synhronization>>
Requirements Verification in Table
The Requirements verification can now be performed directly in the Requirement Table. The analysis is carried out by evaluating whether the value of the property satisfying the Requirement is within a range of lower and upper bounds extracted from the Requirement text. Additionally, the automatically calculated margin value helps to determine how close the system model is to fulfilling Requirements.

Performing the Requirements verification analysis in the Requirement Table.
Learn more about Requirements verification>>
Modelica Enhancements
Importing from Modelica file
In this version, the Modelica import was enhanced. Previously, only Modelica Library import was available. Now you can import the Modelica file (*.mo) content into the single selected Block of your SysML model. During the import, context-specific initial values can be updated or missing classifiers can be created. Furthermore, connector, property, and port changes are also supported.
Learn more about Modelica import >>
Extending models with Comments
You can extend the model generated as a Modelica code, using a Comment element with the «ModelicaExtension» stereotype. The Modelica Extension content is exported to the Modelica file together with the model. As a result, the code is generated depending on where the Comment is attached.

Learn more about extending the model >>
Other Enhancements
- The Autowiring command was renamed Autowire Parts. You can find this command in the IBD diagram toolbar, Tools menu.
- The Autowire Parts, Delegate Port(s), and Behavior to Structure Synchronization commands have been grouped under Tools in the diagram toolbar.

You can now easily check if the Item Flow realized by the Object Flow is compatible with Pin types in a SysML Activity Diagram.
You can now easily check the sent Signal compatibility with the Proxy Port specified in the On Port property of the Send Signal action or the compatibility of the accepted Signal with the Proxy Port specified in the Port property of the Accept Event action in a SysML Activity Diagram.
Performance Improvements
Client-side Performance Improvements
Dependency Matrices. Experience enhanced in matrix building performance. From now on, large matrices are built up to 20 times faster compared to 2021x Refresh1.

A chart comparing the SysML Allocation Matrix building time in 2021x Refresh1 and 2021x Refresh2 projects.
Find. Now you can perform a search by phrase in the model 40-70 times faster compared to 2021x Refresh1. This is applicable to Find and Find and Replace dialogs as well as the Find operation used in Structured Expressions (e.g., Derived Properties, Smart Packages, Tables, Matrices, etc.)

A chart comparing the search by phrase time in 2021x Refresh1 and 2021x Refresh2 projects.
- Element selection dialog. Further performance improvements have been introduced to element selection (i.e., the Select Element dialog and drop-down lists). The element search can now be performed instantly when using Filter By Package Imports for context-specific type selection.
Teamwork Cloud-related Performance Improvements
Performance Improvements Under Slow Network
Performance improvements have been implemented to optimize working with Teamwork Cloud projects containing a set of used projects in slow network environments (ping time >115 ms).


A chart comparing the Project Load, Project Commit, and Project Update operations speed in slow network environments.
Integrations
Effectivity Import for TRM Requirements
Requirements from the TRM application on the 3DEXPERIENCE platform can be imported/synchronized into the modeling tools using Cameo DataHub. With 2021x Refresh2, DataHub can also import the effectivity markings of the requirements as equivalent variation points in the modeling tools.
The PLE mechanisms (variant highlight, variant realization transformation) can then be applied to these variable requirements.
As a prerequisite for effectivity import, Model Version variability and configurations have to be imported beforehand. Learn more about importing variability data >>
Note. The effectivity import is unidirectional. You can import from the 3DEXPERIENCE platform to the modeling tools.
Learn more about importing effectivity >>
ReqIF Import/Export Improvements
Further enhancements have been implemented for the ReqIF import/export plugin. A new project option Store ReqIF Metadata Information has been introduced to ensure ReqIF standard-compliant round-trip of data between the modeling tool and any other ReqIF standard-compliant tool. Once enabled, element IDs found in ReqIF files are retained when such files are imported into the modeling tool. As a result, elements updated in the modeling tool and exported back to external ReqIF-compliant tools are no longer treated as new.

The project option to store the ReqIF metadata in the model.
Modeling and Infrastructure
Structured Expressions Improvements
Long-awaited improvements have landed! Working with Structured Expressions is now more convenient and less confusing.
- The Comparison operations, such as Equals, GreaterThan, and LessThan, can consume a set containing a single element, for instance, as returned by Metachain Navigation and Simple Navigation operations
- In cases you cannot find the needed property for the Property Test operation, you can now show the full list of properties instead of limiting it to properties applicable to the contextual element type only.
- Now all template operations (Simple Navigation, Metachain Navigation, Find, and Implied Relation) are represented in italic to clearly indicate that they are not specified. As a result, constant double-checks and manual removals of empty operations are no longer needed.
You can now apply changes to the Parameter name without the fear of breaking its usages within the Structured Expression specified in the Opaque Behavior body.
Stay tuned, more enhancements are coming in future versions!
Learn more about Structured Expressions>>
Other Improvements
From now on, suspect links in used projects are ignored when performing the suspect links analysis, meaning that the scope of the analysis is narrowed down to only relevant elements.
The Notification Window is no longer opened automatically when opening projects and switching between or creating new projects since the Notification Window status (open/closed) is now respected for each project individually.
Collaboration
Cloning Used Projects
Project cloning has been upgraded! For more effective working with Teamwork Cloud projects, you can now clone used projects together with the main project automatically by simply selecting a checkbox.

Cloning used projects together with the main project.
Other Teamwork Cloud-related Improvements
- For security reasons, you can now add an argument to the properties file of the modeling tool to hide logging in to Teamwork Cloud with the username/password.
- From now on, you can access the properties of the selected version much quicker since the Version Properties button has been added to the toolbar and the shortcut menu of the Content History and element History panels.
The Package permissions dialogs have been improved for usability purposes.
Report Wizard
- In this version, Report Wizard comes with an additional capability of getting derived property value by using $report.getStereotypeProperty() and $report.getStereotypePropertyString().
- With $report.isTypeOf(element, stereotypeName) for checking a supertype of the specific element, you are now able to check whether an element is a subtype of the specified stereotype. Get familiarized with this report tool >>
- The new Includes other files option in the Export dialog allows you to include related files of an exported template into the same MRZIP file. Learn more about the Template Management pane >>
- You can now customize page orientation and margin in double or String values with $pageprop.setPortrait($top, $bottom, $left, $right) and $pageprop.setLanscape($top, $bottom, $left, $right) functions. You can also set page orientation to portrait or landscape with $pageprop.setPortrait() and $pageprop.setLandscape() functions for generated reports. Learn how to customize the margin and set page orientation >>
- The current Velocity Template Language has been upgraded from Version 1.6.2 to 2.2. Find out more about the velocity templating language >>