SysML v1 Plugin
Released on: December 3, 2021
In the 2021x Refresh2 release, the Behavior-to-Structure Synchronization has undergone further improvements and now allows to completely synchronize the entire structure model with the behavior model. Additionally, the Requirements verification can now be performed directly in the Requirement Table. Moreover, the enhancements for Modelica allow importing Modelica files as well as extending the model generated as a Modelica code, using a Comment element with the «ModelicaExtension» stereotype.
To download the latest version, see Downloading installation files. Don't forget to give us your feedback on LinkedIn, Twitter, or Facebook. For further information, see the product documentation.
Behavior-to-Structure Synchronization
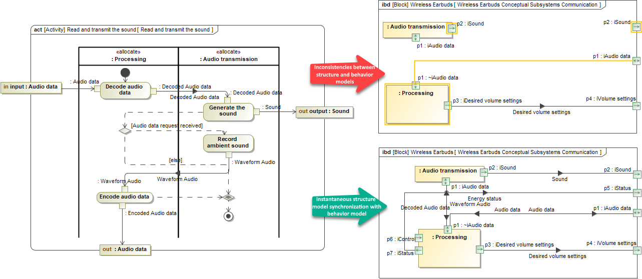
The Behavior-to-Structure Synchronization has undergone further improvements to enable you to completely synchronize the entire structure model with the behavior model. First, the set of validation rules has been extended by introducing the brand new validation rules for the detection of missing Connectors and Item Flows. That is not all! You can now automatically build the structure model according to defined Activities and, at the same time, generate an Internal Block Diagram by executing a single-click command.

Checking the consistency of the Internal Block Diagram with Activities and then handling detected inconsistencies using solvers.
Learn more about behavior to structure synhronization>>
Requirements Verification in Table
The Requirements verification can now be performed directly in the Requirement Table. The analysis is carried out by evaluating whether the value of the property satisfying the Requirement is within a range of lower and upper bounds extracted from the Requirement text. Additionally, the automatically calculated margin value helps to determine how close the system model is to fulfilling Requirements.

Performing the Requirements verification analysis in the Requirement Table.
Learn more about Requirements verification>>
Modelica Enhancements
Importing from Modelica file
In this version, the Modelica import was enhanced. Previously, only Modelica Library import was available. Now you can import the Modelica file (*.mo) content into the single selected Block of your SysML model. During the import, context-specific initial values can be updated or missing classifiers can be created. Furthermore, connector, property, and port changes are also supported.
Learn more about Modelica import >>
Extending models with Comments
You can extend the model generated as a Modelica code, using a Comment element with the «ModelicaExtension» stereotype. The Modelica Extension content is exported to the Modelica file together with the model. As a result, the code is generated depending on where the Comment is attached.

Learn more about extending the model >>
Other Enhancements
- The Autowiring command was renamed Autowire Parts. You can find this command in the IBD diagram toolbar, Tools menu.
- The Autowire Parts, Delegate Port(s), and Behavior to Structure Synchronization commands have been grouped under Tools in the diagram toolbar.

You can now easily check if the Item Flow realized by the Object Flow is compatible with Pin types in a SysML Activity Diagram.
You can now easily check the sent Signal compatibility with the Proxy Port specified in the On Port property of the Send Signal action or the compatibility of the accepted Signal with the Proxy Port specified in the Port property of the Accept Event action in a SysML Activity Diagram.