Magic Systems of Systems Architect / Cameo Enterprise Architecture
Released on: November 18, 2022
In the 2022x Refresh1 release, the import of the ArchiMate model from the open exchange file into the UAF 1.2 project and the element mapping are now completed. Moreover, the UAF Template for Cameo Collaborator was adapted for UAF 1.2. Finally, new parametric diagrams, notification improvements, and more reception property creation options were implemented.
As for SysML features, this new version introduces several improvements to Item Flow management. These include an option to select which diagrams containing elements that realize Item Flows to update, so they show the newly created flows. Also, a quick way to show/hide flowing items in a diagram, see the element type representation in the Item Flow Direction selection in the Create/Edit Item Flow wizard and auto-removal of not realized Item Flows. In addition, you can now perform the Requirements verification analysis in the Instance table.
The 2022x Refresh1 release brings improvements to the Data Markings and Classification Plugin. The plugin is now enhanced with the ability to display Containment Markings, perform Sensitive Element Redaction model transformation, and add Data Markings recursively.
The client-side performance improvements include the Evaluate Operation Performance functionality that will help determine the reasons behind degraded tool performance caused by the execution of expressions. Additionally, the 2022x Refresh1 version provides a separate installation file for ARM architecture-based macOS (i.e., Apple M1) that allows the modeling tool to run up to 2-3 times faster than with the x86 build.
For general modeling, this release presents an improved error notification display, fully featured Structured Expressions dialogs without the separate Standard/Expert UI modes, a new 'UI Font' environment option for changing the default application font, and an ability to create custom project disclaimer configurations.
Additionally, collaborative modeling is now improved with an ability to show custom centralized announcements in the modeling tool informing users on planned server-wide or project-specific events.
Last but not least, the 2022x Refresh1 release introduces the initial Power'by solution – an alternative collaborative modeling environment that is native to the 3DEXPERIENCE platform and provides an additional set of platform-specific capabilities such as advanced configuration management, traceability across disciplines, and others.
To download the latest version, see Downloading installation files. For further information, check the product documentation.
2022x Refresh1 Hot Fix 1 available
2022x Refresh1 Hot Fix 1 is now available for CATIA Magic and No Magic portfolios. It includes Collaboration Powered by the 3DEXPERIENCE Platform improvements, an improved launcher for MAC OS Ventura, and several bug fixes. Learn more >>
UAF 1.2 Features
ArchiMate Import
The import of the ArchiMate model from the open exchange file into the UAF 1.2 project and the element mapping are now completed. The mapping of ArchiMate 3.1 to UAF 1.2 approach is based on the NATO Architecture Framework.
UAF Reports Publishing with Cameo Collaborator
In this version, the UAF Template for Cameo Collaborator was adapted for UAF 1.2.
Learn more about document publishing with Cameo Collaborator >>>
Other Enhancements
- The creation of the reception property for Operational, Resource, and Service signals is now available:
- From the Operation Performer, Resource Performer, Service, and their specializations Specification Window.
- From the element symbols' smart manipulator on the diagram pane.
- By dragging and dropping the reception property from the Containment tree on the element symbols on the diagram pane.
- New parametric diagrams are introduced:
- UAF 1.2: Strategic Parametric diagram. Learn more >>>
- NAF 4.0: C8 Planning Assumptions Parametric diagram. Learn more >>>
- Notifications were improved to show background action information in the following diagrams:
- Strategic Phasing diagram
- Strategic Actual Deployment diagram
- Strategic Typical Deployment diagram
SysML Features
Improved Item Flow Management Experience
SysML Plugin 2022x Refresh1 brings several improvements to Item Flow management, which include:
- Selecting diagrams to update flows. From now on, a new Item Flow realization does not end up with unexpected results in existing diagrams (previously, the flow may have been updated or not), as a simple diagram update control mechanism is introduced across the project. The Item Flow Manager dialog and the Create/Edit Item Flow wizard are now enriched with the ability for you to choose which diagrams with the realizing elements to update.

- A quick way to show/hide flowing items in a diagram. Display/hide the flowing items quickly using the dedicated action in the smart manipulator.

- Element type representation in the Item Flow Direction selection. Selecting the direction for the Item Flow in the Create/Edit Item Flow wizard is now easier as the icons indicating element types are displayed next to the element names, allowing you to identify the sender and receiver more easily.

- Auto-remove not realized Item Flows. You can now specify the newly introduced Remove Not Realized Item Flows SysML project option to automatically remove Item Flows after the last element that realizes them is deleted. Additionally, you can run the validation to check whether there are any Item Flows in the model that are not realized.
Learn more about Item Flow management >>
Requirements Verification in Instance Tables
In addition to performing requirements verification in Requirement tables, now you can also carry it out in Instance tables. While the verification in a Requirement table allows you to perform the analysis for a single instance set as the context, the verification in an Instance table allows you to perform the analysis for multiple instances at once via the Enable Patterns-Based Verification option. It allows you to analyze multiple instances conveniently and efficiently.

Performing the Requirements verification analysis in the Requirement table vs. the Instance table.
To learn more, watch the following video:
Learn more about requirements verification in Instance Tables >>
Other Improvements
- When you create an Action directly inside the Structured Activity Node, the Allocated To property is specified automatically according to the allocation mode.
Data Markings and Classification Plugin Improvements
The 2022x Refresh1 version introduces new and improved functionality in the Data Markings and Classification Plugin, including:
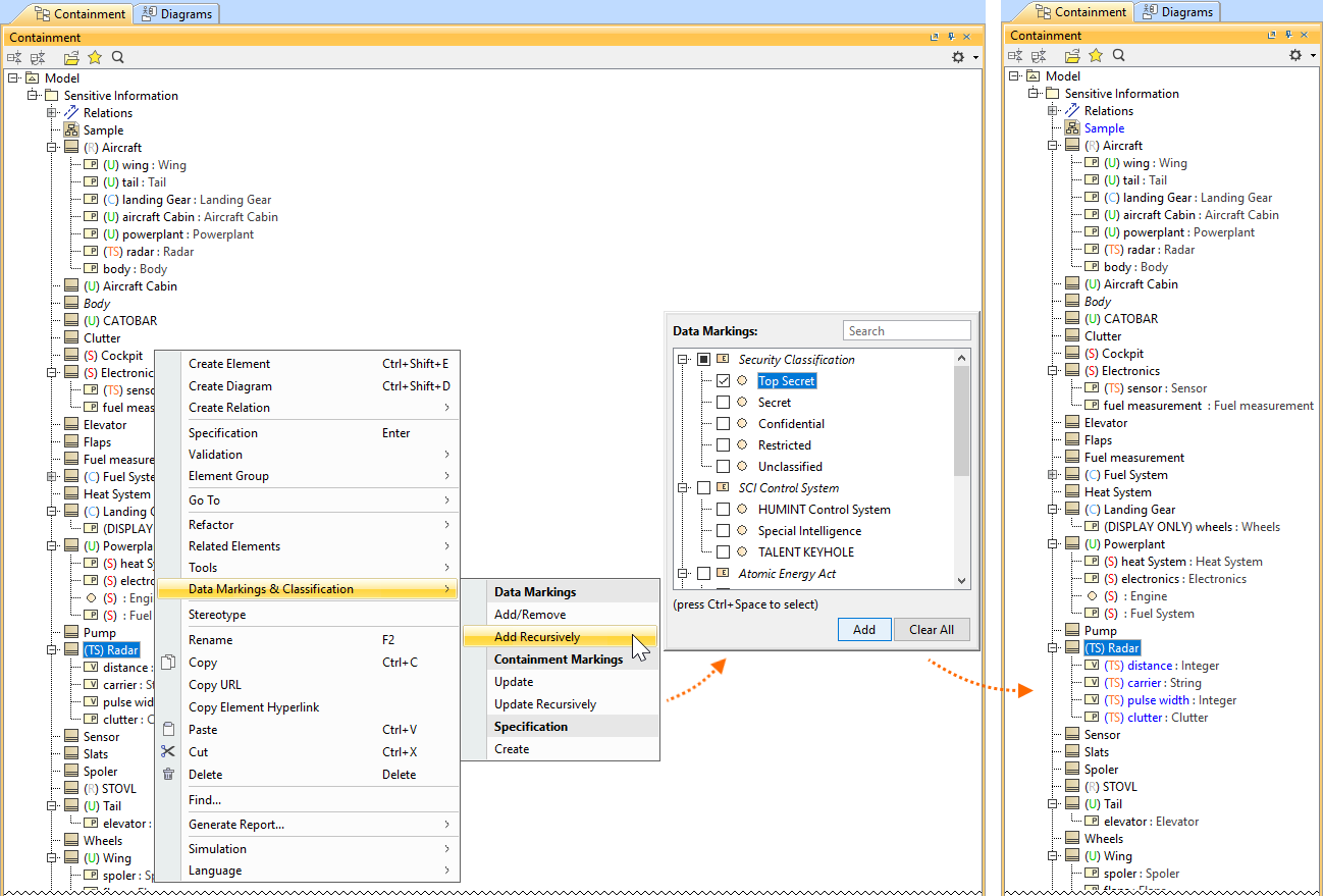
- Display Containment Markings. You can now choose to have Containment Markings that are displayed on the owner element, indicating the owned elements' Data Markings. They are displayed in parentheses as postfixes next to the element name. Use the newly introduced Element Types with Containment Markings project option to specify which element types can have Containment Markings displayed on them. This feature allows you to quickly see the owned elements' Data Markings by simply glancing at the owner element. Learn more about Containment Markings >>

The Containment Markings are updated recursively for the package Sensitive Information and its contained elements.
- Sensitive Element Redaction. The Sensitive Element Redaction model transformation allows you to narrow down the full model by removing elements with the selected Data Markings. Controlling what elements should constitute the model based on their Data Markings allows you to provide a redacted model to suppliers who can only have access to some model elements. Learn more about Sensitive Element Redaction >>

A model transformed via Sensitive Element Redaction by removing elements with Secret (S) and Top Secret (TS) Data Markings.
- Add Data Markings recursively. From now on, in addition to adding Data Markings to individual elements, you can add them recursively to multiple project elements via the owner element. Use the newly introduced Sensitive Element Types project option to specify which element types can have Data Markings added to them recursively. This feature allows you to add Data Markings to multiple elements conveniently and efficiently. Learn more about adding Data Markings recursively >>

Adding Data Markings recursively to the Block Radar and its Value and Part Properties.
- New validation rules. The new features listed above are supported with additional validation rules.
- The Invalid Containment Markings rule checks if the Containment Markings match the Data Markings of owned elements.
- The Missing Data Marking checks if there are elements that are specified to have Data Markings in the Sensitive Element Types project option but do not have any Data Markings added.
- When a property is typed by a sensitive element, the Inconsistent Data Markings (Property) validation rule checks whether the property has a matching Data Marking or if the sensitivity level of the added Data Marking is not lower than the sensitivity level of the Data Marking added to the type.
Learn more about validation rules >>
Client-side Performance Improvements
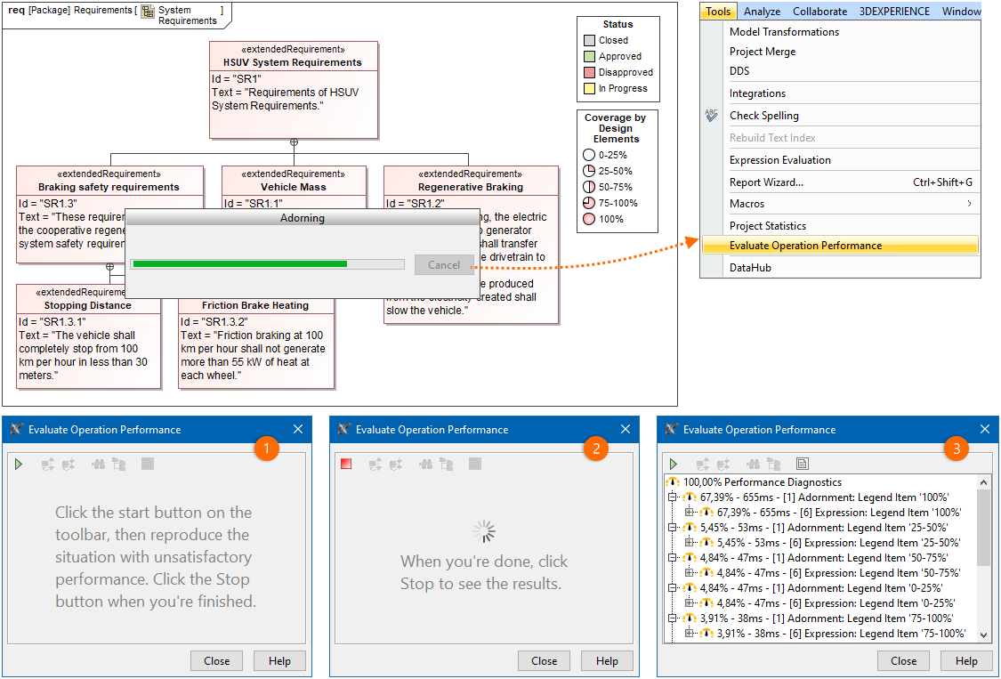
Evaluate Operation Performance
If you are tired of seeing progress bars while performing various operations in the tool, you can now use the Evaluate Operation Performance functionality, which allows you to view performance diagnostics that help determine the reasons behind degraded tool performance if it is caused by the execution of expressions (e.g., derived properties, smart packages, legends, validation rules) defined in the model. You can also analyze the building of matrixes and tables.

Adorning diagram symbols operation performance evaluation.
To learn more, watch the following video:
Additionally, you can now see the language recommendations based on their performance. The recommendations are visible via the 'recommended' indication and the performance indicator icon in the language selection menu. The icon color reflects the performance: green for fast (Binary, Structured Expression, Groovy), yellow for medium, and red for slow. It allows you to see the languages' performance when choosing one for your operations and make an informed decision.

Learn more about operation performance evaluation >>
Other Improvements
- Installation file for Apple M1/M2. 2022x Refresh1 release provides two different installation files for macOS based on its processor architecture: in addition to the x86 one, now there is also a separate installation file for the one based on ARM (i.e., Apple M1). It is bundled with ARM architecture Java. The modeling tool runs up to 2-3 times faster with ARM architecture Java on Apple M1.
Modeling and Infrastructure
- A new UI Font environment option is now available, allowing you to change the default font the application should be displayed in. This change also supports the correct display of non-Latin scripts.
- The Standard/Expert UI modes are now removed from the Structured Expressions dialogs. Instead, the dialogs are now fully featured by default without the need to switch between modes.
- From now on, you can create project disclaimer configurations to display custom disclaimers upon opening a project. The disclaimers can contain any information you want project users to be aware of before opening the project. Learn more about project disclaimer configurations >>

- Instead of displaying individual error notifications of the same type, they are now grouped based on their type (expression creation failure, expression evaluation failure, model change and diagram load in expressions), allowing a more compact display of notifications (see the image below).

Collaboration
Teamwork Cloud Announcements
The 2022x Refresh1 version of MagicDraw can show custom announcements to users. Managed through Teamwork Cloud Admin, these announcements can contain information on server-wide upgrades, project-specific deadlines, or any other important news. An announcement is displayed in MagicDraw UI until a user acknowledges it by closing.

Teamwork Cloud announcement displayed on the Welcome screen of a modeling tool and a specific project.
Collaboration Powered by 3DEXPERIENCE Platform
We introduce Power'by – a new way to collaborate on models within the 3DEXPERIENCE platform environment. For programs and projects requiring models to span across multiple engineering disciplines, Power'by allows leveraging native 3DEXPERIENCE platform capabilities, such as access control, advanced configuration management, traceability through the digital thread, and many others. The initial release aims to provide core collaboration features: storing and loading projects, working on them simultaneously, and committing and updating changes as part of configuration management control.

